LEMON Manuals: Even more car manuals for everyone
Home >> VinFast >> 2023 >> VF9 Plus >> Repair and Diagnosis (Single Page) >> Accessories & Equipment >> Drivers Assistance Systems - ADAS >> Driver Assistance Systems >> Description And Function >> Auto Pilot Emergency Collision Avoidance System Description And Function >> Systematics user information AAEB

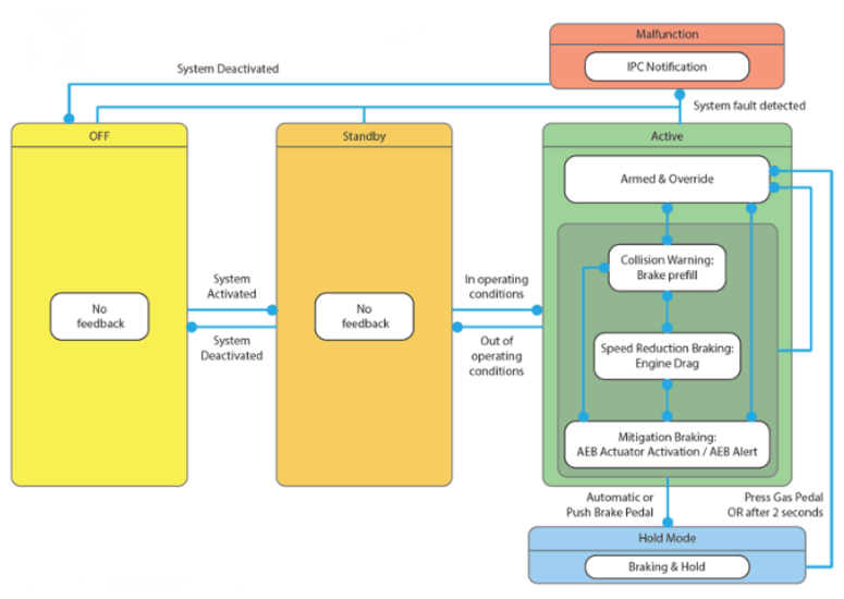
Systematics user information AAEB

G16024820Courtesy of VINFAST, LLC