LEMON Manuals: Even more car manuals for everyone
Home >> VinFast >> 2023 >> VF9 Plus >> Repair and Diagnosis (Single Page) >> Accessories & Equipment >> Collision/Avoidance >> Driver Assistance Systems >> Description And Function >> Auto Pilot Emergency Collision Avoidance System Description And Function >> Systematics user information RAEB

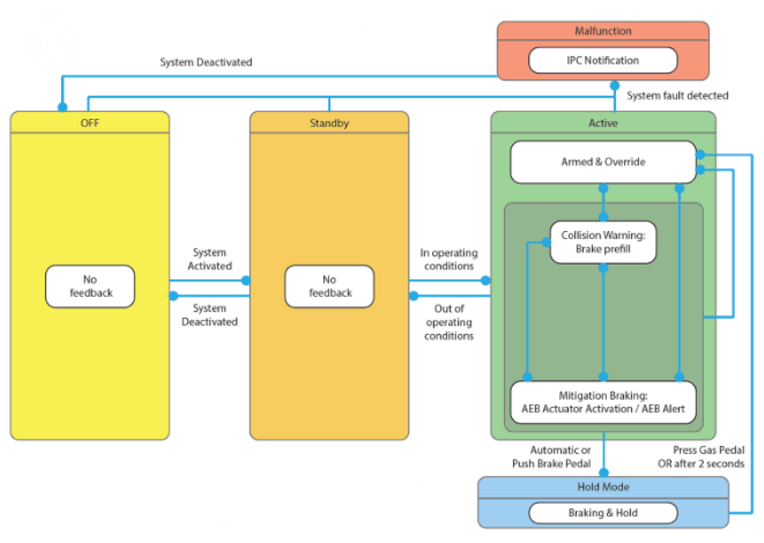
Systematics user information RAEB

G16024822Courtesy of VINFAST, LLC