LEMON Manuals: Even more car manuals for everyone
Home >> Toyota >> 2013 >> Prius Two >> Repair and Diagnosis >> Electrical >> Body Electrical >> OEM Power Source (Current Flow Chart) (Plug-In) >> POWER SOURCE (Current Flow Chart)

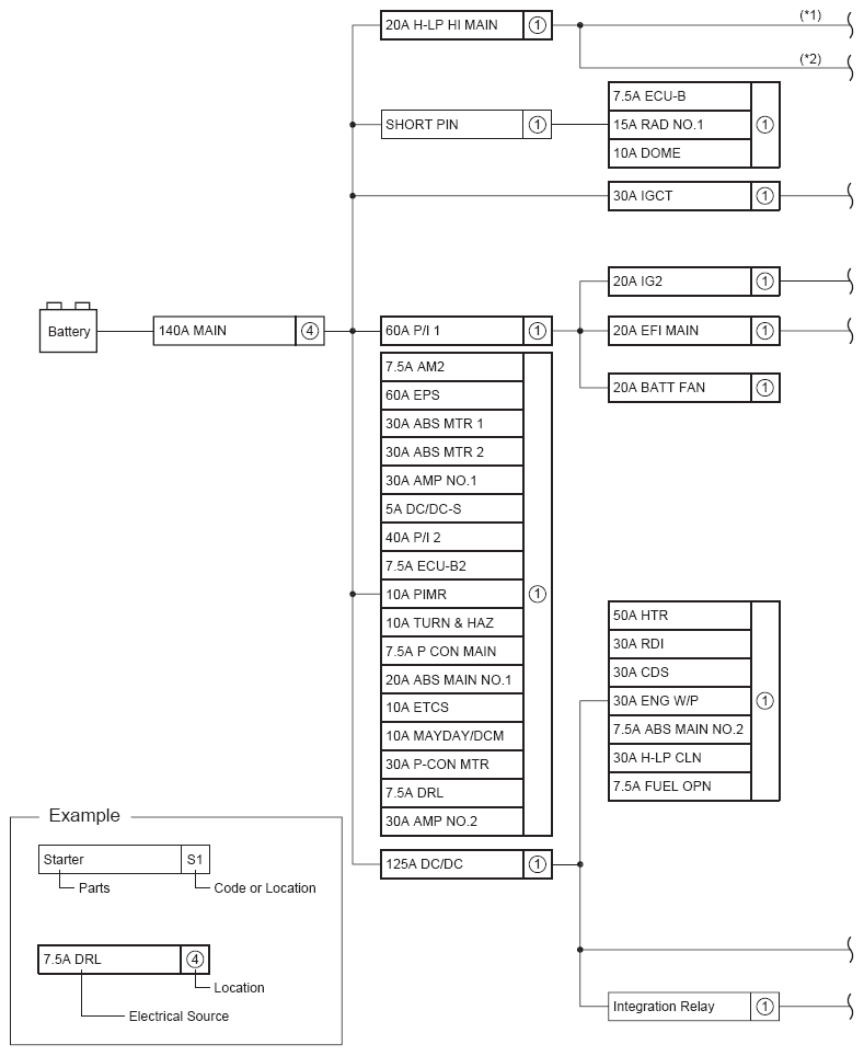
POWER SOURCE (Current Flow Chart)

The chart below shows the route by which current flows from the battery to each electrical source (Fusible Link, Circuit Breaker, Fuse, etc.) and other Parts.

Fig 1: Power Source Current Flow Chart (1 Of 2)
G09100437Courtesy of © TOYOTA, LICENSE AGREEMENT TMS1002
Fig 2: Power Source Current Flow Chart (2 Of 2)
G09100438Courtesy of © TOYOTA, LICENSE AGREEMENT TMS1002