LEMON Manuals: Even more car manuals for everyone
Home >> Suzuki >> 2012 >> SX4 Base >> Repair and Diagnosis (Single Page) >> Brakes >> Traction Control >> Electronic Stability Program >> Schematic and Routing Diagram >> ESP® Input/Output Block Diagram

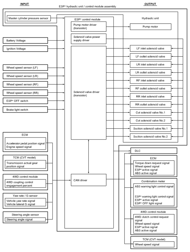
ESP® Input/Output Block Diagram

Fig 1: ESP® Input/Output Block Diagram
G06866681Courtesy of SUZUKI OF AMERICA CORP.