LEMON Manuals: Even more car manuals for everyone
Home >> Suzuki >> 2012 >> Equator Base >> Repair and Diagnosis >> External Pages >> Different variant/trim >> Section 1 (Automatic Transmission System) >> General Description >> A/T Control System: TCM Function >> Control System Diagram

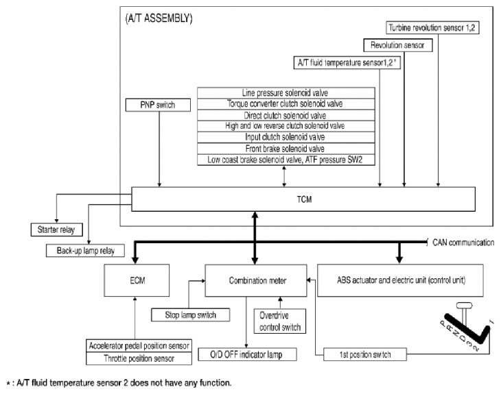
Control System Diagram

WARNING: This page is about a different variant/trim than selected.
Fig 1: A/T Control System Diagram
G06442785Courtesy of SUZUKI OF AMERICA CORP.