LEMON Manuals: Even more car manuals for everyone
Home >> Oldsmobile >> 1992 >> Toronado Base >> Repair and Diagnosis (Single Page) >> Engine Performance >> System >> Engine Controls - Tests W/Codes - Pcm/BCM >> BCM Trouble Code Charts >> Code B127, Gear Selector Switch Circuit >> Note On INTERMITTENTS

Note On INTERMITTENTS

Manipulate related PCM and BCM wiring in each gear range while looking for a change in ED31 or BD41 display values to check for intermittent open or short to ground. Also check terminals for good contact at PCM, BCM and PRNDD21 switch. If good contact exists and Code B127 continues to set, replace PRNDD21 switch.

Fig 1: Code B127, Schematic, Gear Selector Switch Ckt
G91J11915Courtesy of GENERAL MOTORS CORP.
Fig 2: Code B127, Flow Chart, Gear Selector Switch Ckt (1 of 3)
G92A03763Courtesy of GENERAL MOTORS CORP.
Fig 3: Code B127, Flow Chart, Gear Selector Switch Ckt (2 of 3)
G92D05513Courtesy of GENERAL MOTORS CORP.
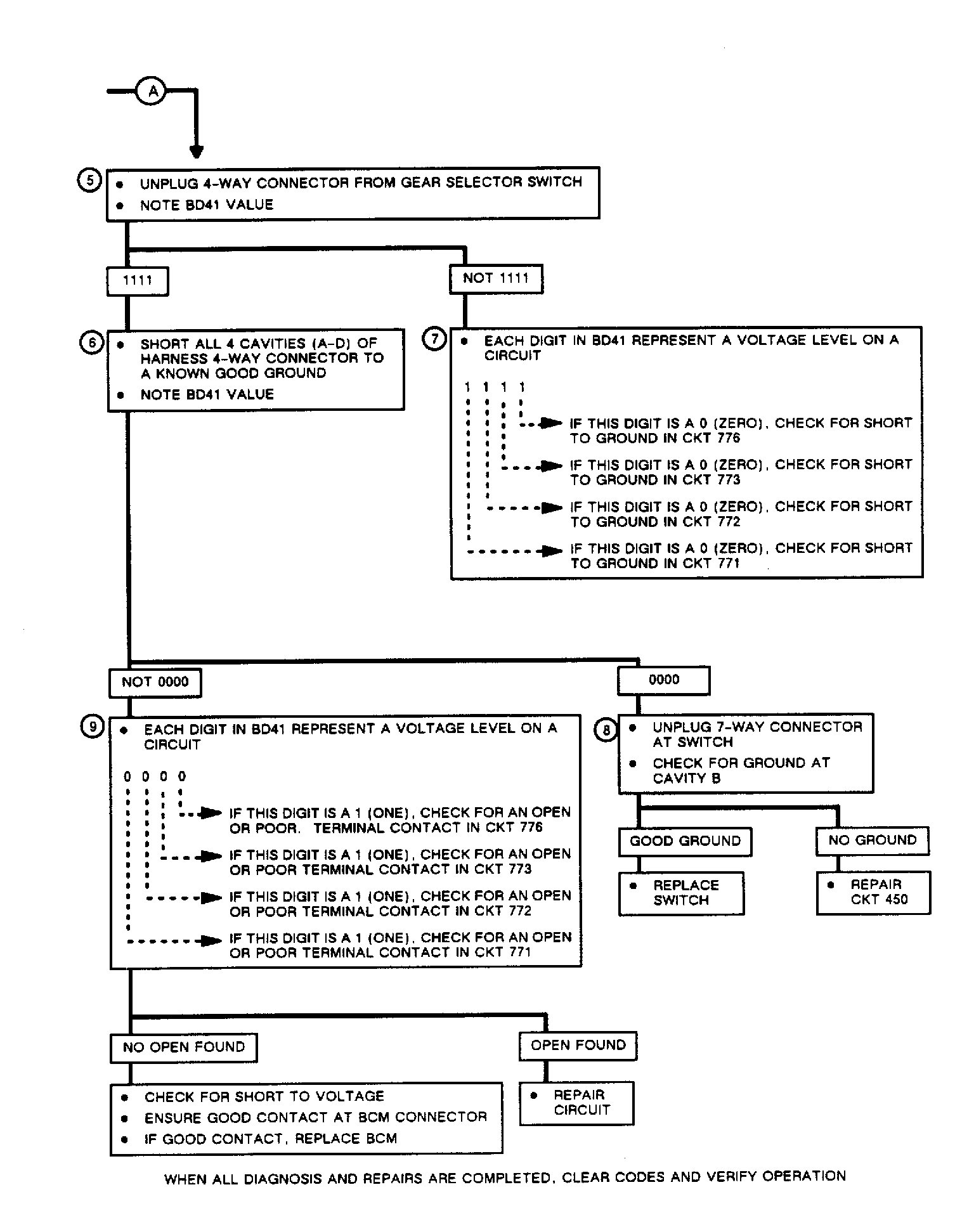
Fig 4: Code B127, Flow Chart, Gear Selector Switch Ckt (3 of 3)
G92C03764Courtesy of GENERAL MOTORS CORP.