LEMON Manuals: Even more car manuals for everyone
Home >> Nissan-Datsun >> 2009 >> Cube Base >> Repair and Diagnosis >> Accessories & Equipment >> Anti-Theft Systems >> Security Control System (With Intelligent Key System) >> System Description >> Intelligent Key System/Engine Start Function >> System Diagram

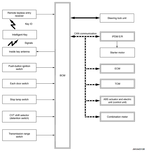
System Diagram

Fig 1: Intelligent Key And Engine Start System Diagram
G05916386Courtesy of NISSAN MOTOR CO., U.S.A.