LEMON Manuals: Even more car manuals for everyone
Home >> Nissan-Datsun >> 2004 >> Sentra SE-R Spec V >> Repair and Diagnosis >> External Pages >> Different car >> Section 2245 (Audio, Visual, Navigation System (BOSE Audio Without Navigation)) >> System Description >> Audio System >> System Diagram

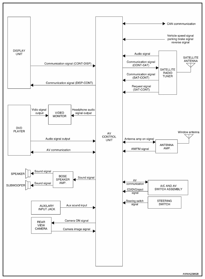
System Diagram

WARNING: This page is about a different car, the 2012 Nissan Pathfinder. However, it is still accessible from the selected car via links, so may be relevant.
Fig 1: Bose Audio - System Diagram (Without Navigation)
G08169540Courtesy of NISSAN NORTH AMERICA, INC.