LEMON Manuals: Even more car manuals for everyone
Home >> Mazda >> 2004 >> MPV ES >> Repair and Diagnosis >> External Pages >> Different car >> Section 199 (Security System And Locks System) >> Transmitter Id Code Change

Transmitter Id Code Change

WARNING: This page is about a different car, the 2004 Mazda RX-8. However, it is still accessible from the selected car via links, so may be relevant.
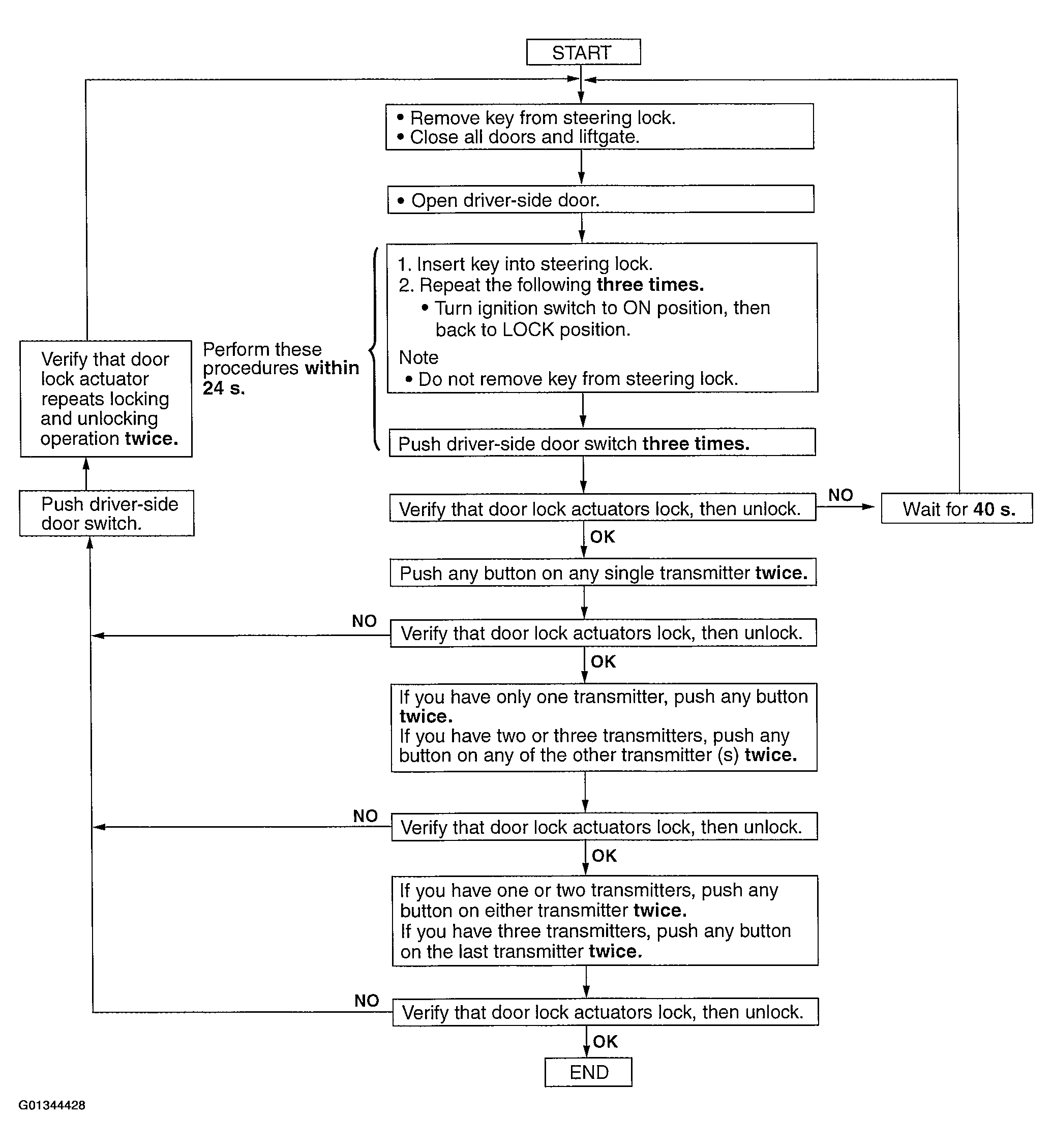
NOTE:
  • When programming the ID code into a keyless control module, verify that other transmitters are not being operated in the vicinity.
  • After ID code programming, remove the key from the steering lock and verify that all doors lock/unlock normally using the transmitter.
    Fig 1: Transmitter ID Code Change Procedure Flowchart
    G01344428Courtesy of MAZDA MOTORS CORP.