LEMON Manuals: Even more car manuals for everyone
Home >> Lexus >> 2007 >> SC 430 >> Repair and Diagnosis >> Restraints >> Air Bag, SRS >> Supplemental Restraint System >> Occupant Classification System >> Initialization

Occupant Classification System: Initialization

NOTE: Make sure that the front passenger seat is not occupied before performing the operation.

HINT:

Perform the zero point calibration if any of the following conditions is met:

  1. ZERO POINT CALIBRATION 
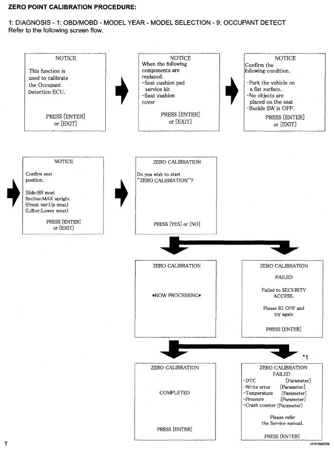
    1. Zero point calibration procedures
      1. Check that all of the following conditions are met:
        • The vehicle is parked on a level surface.
        • No objects are placed on the front passenger seat.
        • The front passenger seat belt buckle switch is OFF.
      2. Adjust the seat position according to the table below.
        SEAT POSITION CHART

        Adjustment Item Position
        Slide Direction Rearmost position
        Reclining Angle Upright position
        Headrest Height Lowest position
        Lifter Height Lowest position
      3. Connect the intelligent tester (with CAN VIM) to the DLC3.
      4. Turn the ignition switch ON.
      5. Perform the zero point calibration by following the prompts on the tester screen.

        HINT:

        • Refer to the intelligent tester operator's manual for further details.
        • If the zero point calibration is performed when the calibration conditions are not satisfied, DTC B1797 is output.
        • If the zero point calibration has failed, DTC B1797 is output.
          Fig 1: Zero Point Calibration Procedure
          G05292258Courtesy of © TOYOTA, LICENSE AGREEMENT TMS1002

          HINT:

          *1: If After Exchange is selected before the previous ECU data are stored in the intelligent tester, the display screen returns to CONDITION SELECT ECU: Occupant Detect.

          ITEM SPECIFICATION

          Item Procedure
          DTC Perform DTC check and repair
          Write error Replace front seat cushion assembly (with occupant classification ECU and occupant classification sensor)
          Temperature Check value of THERMISTOR TEMP in ECU DATA LIST
          Pressure Check value of FILTERED PRESS in ECU DATA LIST
          Crash counter -
  2. SENSITIVITY CHECK 
    1. Sensitivity check procedures
      1. Turn the ignition switch OFF.
      2. Place a weight of 20 kg (44.0 lb) on the front passenger seat.
        NOTE:
        • Do not allow the weight to come into contact with the seatback when placing it on the seat cushion.
        • Place the weight in the area shown in the illustration.
          Fig 2: Placing Weight On Front Passenger Seat
          G05292259Courtesy of © TOYOTA, LICENSE AGREEMENT TMS1002
      3. Turn the ignition switch ON, and wait for at least 6 seconds.
      4. Check that the passenger airbag ON/OFF indicator indicates OFF.

        OK: 

        Passenger airbag ON/OFF indicator indicates OFF. 

      5. Add a weight of 30 kg (66.1 lb) to the front passenger seat (total 50 kg (110.2 lb)).
        NOTE:
        • Do not allow the weight to come into contact with the seatback when placing it on the seat cushion.
        • Place the weight in the area shown in the illustration.
      6. Check that the passenger airbag ON/OFF indicator indicates ON.

        OK: 

        Passenger airbag ON/OFF indicator indicates ON.