LEMON Manuals: Even more car manuals for everyone
Home >> Isuzu >> 1995 >> Trooper Limited, Standard >> Repair and Diagnosis >> Engine Performance >> System >> Engine Controls - Basic Testing >> Fuel System >> Fuel Pressure & Fuel Pump Relay Test >> Fuel Pump Relay

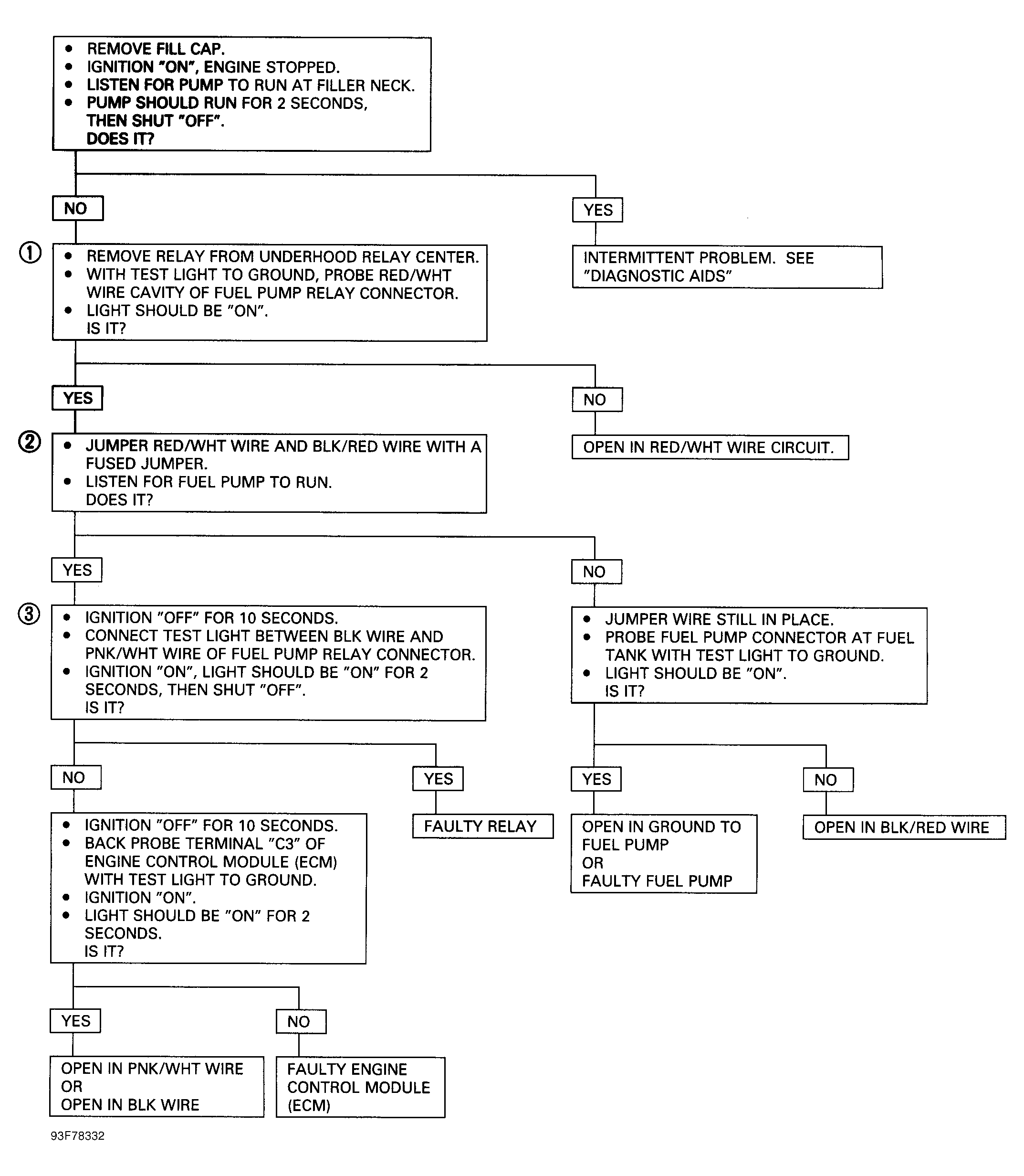
Fuel Pump Relay

  1. ECM supplies power to relay as long as ECM receives ignition reference signals or starter crank signal. To run fuel pump without starting engine, remove relay and jumper terminals No. 2 and 4. See Figure and Figure .
  2. To test relay, use jumper wires to ground terminal No. 4 of relay and apply battery voltage to terminal No. 2 of relay. Using ohmmeter, check for continuity between relay terminals No. 1 and 3. If continuity is not present, replace relay.
FUEL PUMP PERFORMANCE

Application/Model Unregulated Pressure psi (kg/cm2 ) Regulated Pressure psi (kg/cm2 )
Trooper (1) 41-46 (2.8-3.2) (2) 25-30 (1.8-2.1)
(1) With ignition on and vacuum hose disconnected from pressure regulator.
(2) With engine at idle or with 12-14 in. Hg vacuum manually applied to pressure regulator.