LEMON Manuals: Even more car manuals for everyone
Home >> Infiniti >> 2019 >> QX60 Pure, AWD >> Repair and Diagnosis >> Body & Frame >> Windows >> Power Window Control System >> System Description >> System >> System Diagram - Late Production

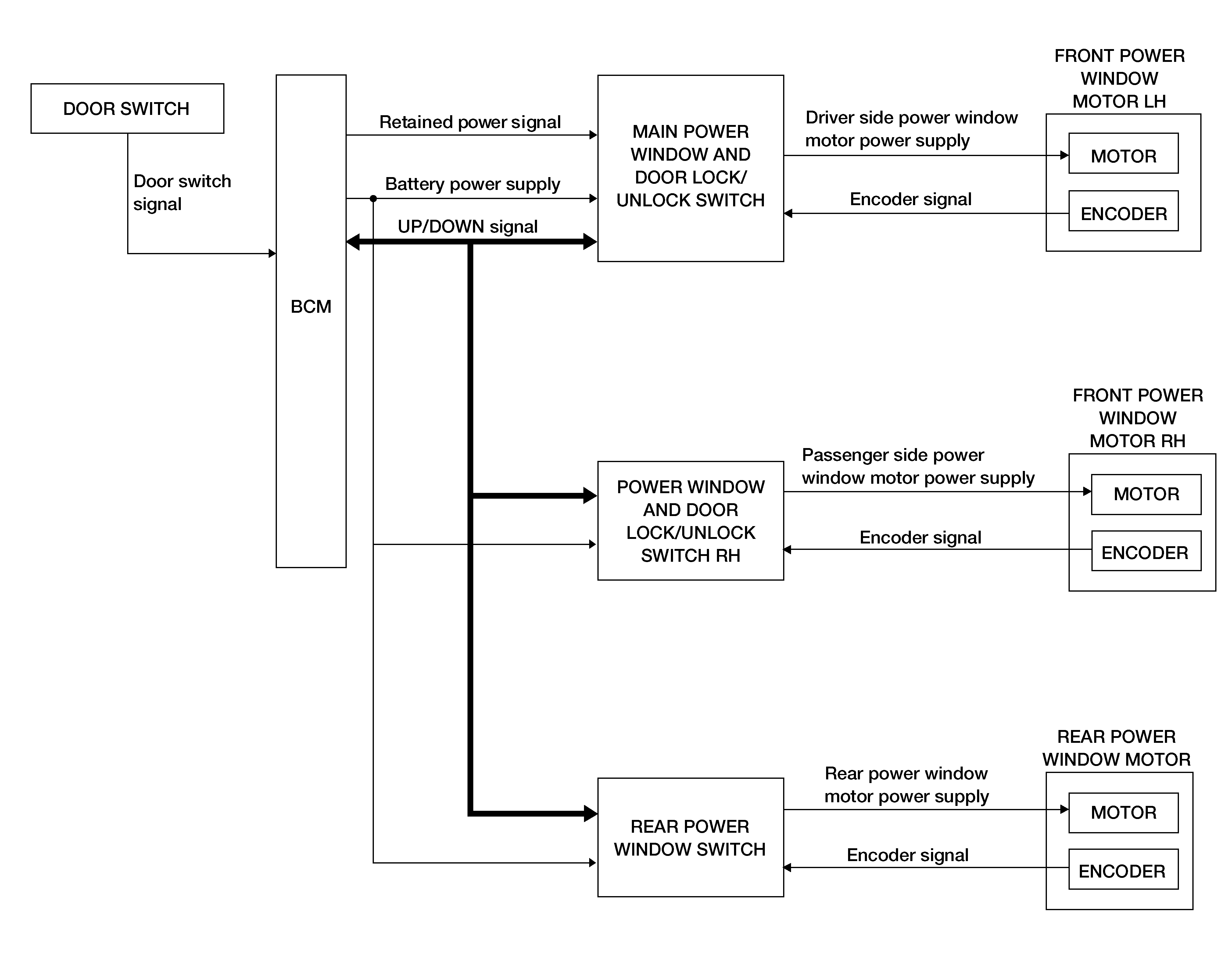
System Diagram - Late Production

GNSAWKIA0066GB-066Courtesy of NISSAN NORTH AMERICA, INC.