LEMON Manuals: Even more car manuals for everyone
Home >> Infiniti >> 2019 >> Q60 Pure, AWD >> Repair and Diagnosis >> Transmission >> Transmission Control Systems >> Drive Mode System >> System Description >> System >> Infiniti Drive Mode Selector >> System Description (For 2.0L Turbo Gasoline Engine Models) >> System Diagram

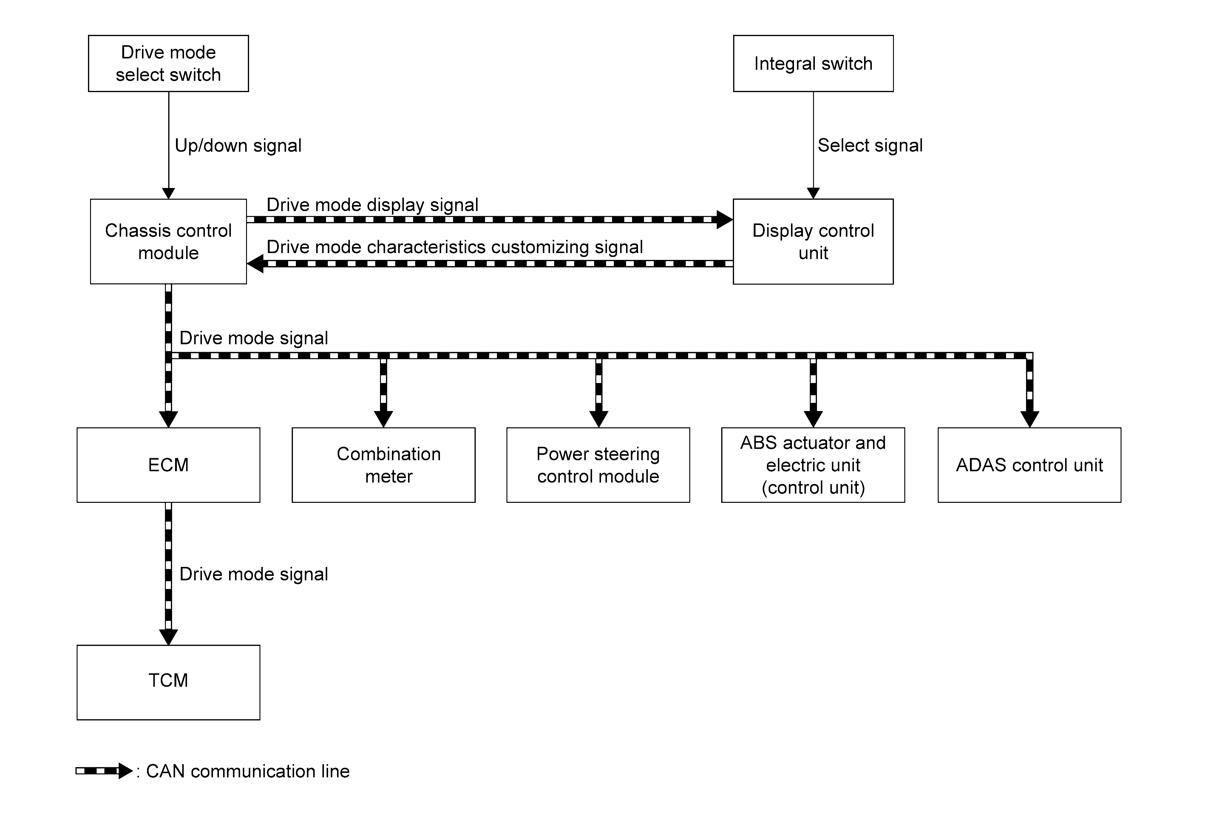
System Diagram

GNSJSOIA2388GB-388Courtesy of NISSAN NORTH AMERICA, INC.