LEMON Manuals: Even more car manuals for everyone
Home >> Infiniti >> 2018 >> Q60 Pure, AWD >> Repair and Diagnosis >> Engine Performance >> Engine Control Systems >> Drive Mode System >> Basic Inspection >> Diagnosis And Repair Work Flow >> Work Flow >> Overall Sequence

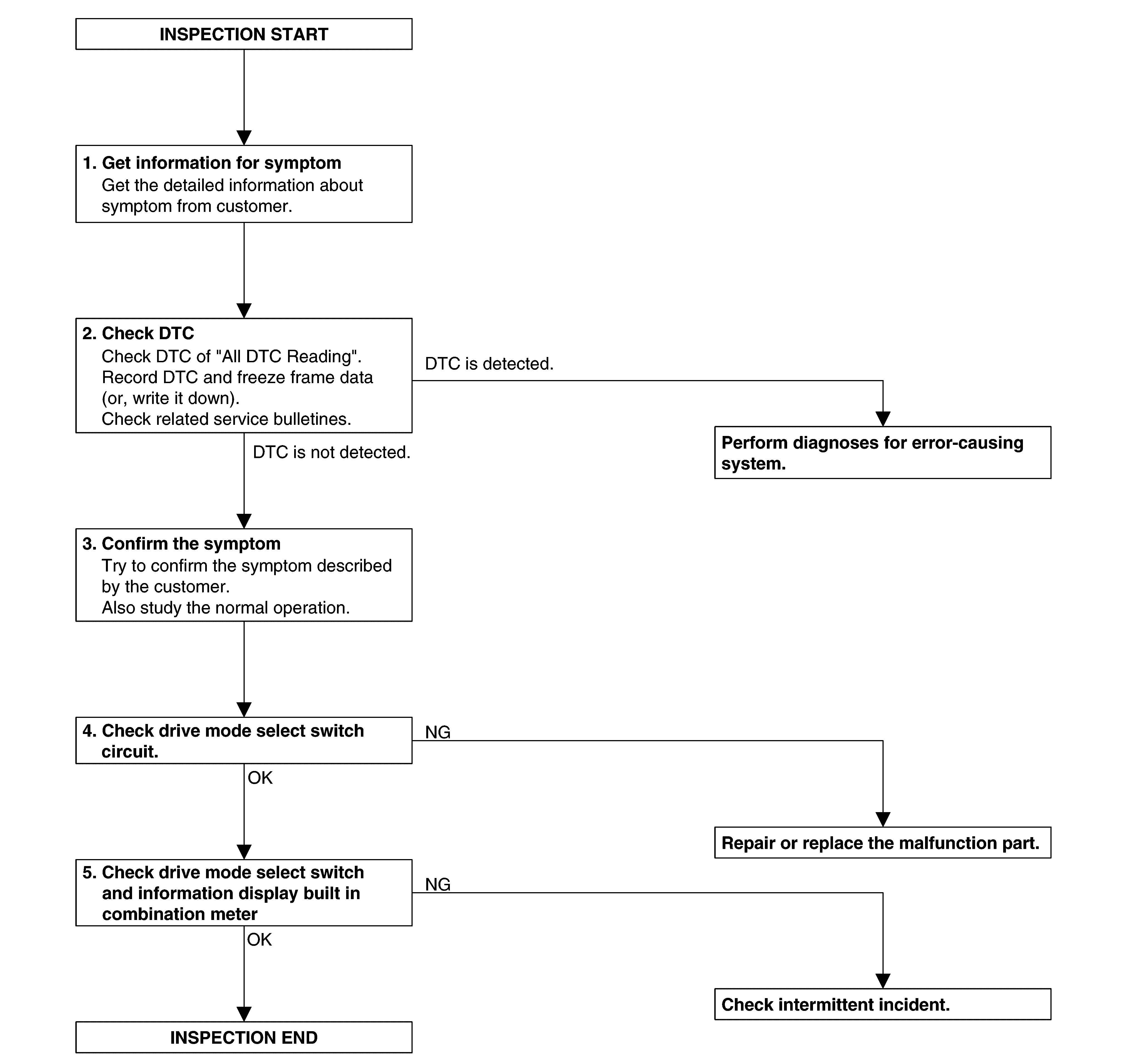
Overall Sequence

G09161992Courtesy of NISSAN NORTH AMERICA, INC.