LEMON Manuals: Even more car manuals for everyone
Home >> Infiniti >> 2012 >> M37 Base >> Repair and Diagnosis (Single Page) >> Body & Frame >> Seats >> Automatic Drive Positioner >> System Description >> System >> Memory Function >> MEMORY FUNCTION: System Diagram

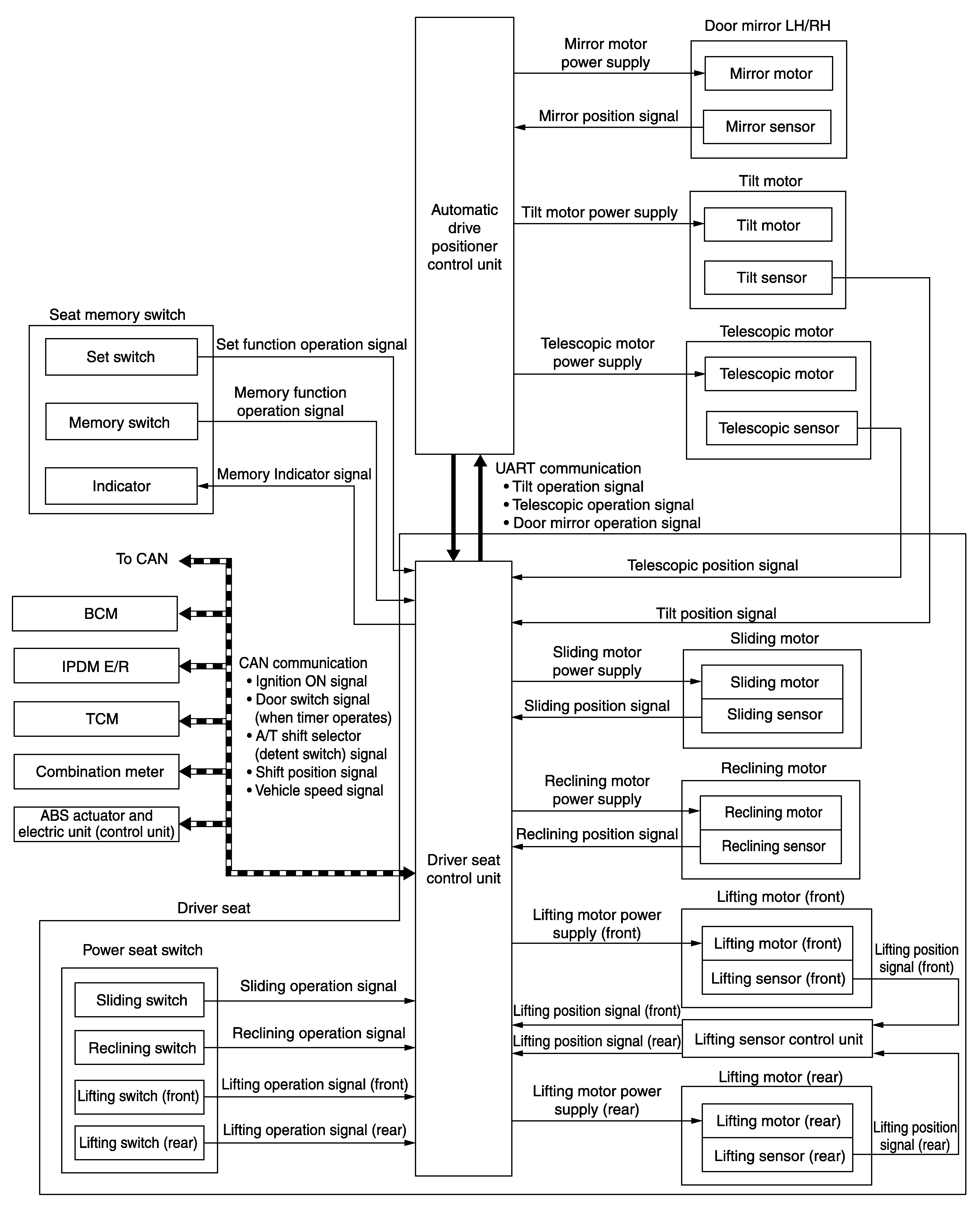
MEMORY FUNCTION: System Diagram

Fig 1: Memory Function System Diagram
G07020853Courtesy of NISSAN NORTH AMERICA, INC.