LEMON Manuals: Even more car manuals for everyone
Home >> Infiniti >> 2012 >> M37 Base >> Repair and Diagnosis (Single Page) >> Accessories & Equipment >> Infotainment >> Audio, Visual & Navigation System (BOSE Audio With Navigation) >> System Description >> Diagnosis System (Av Control Unit) >> On Board Diagnosis Function >> Confirmation/Adjustment Mode >> Display Diagnosis

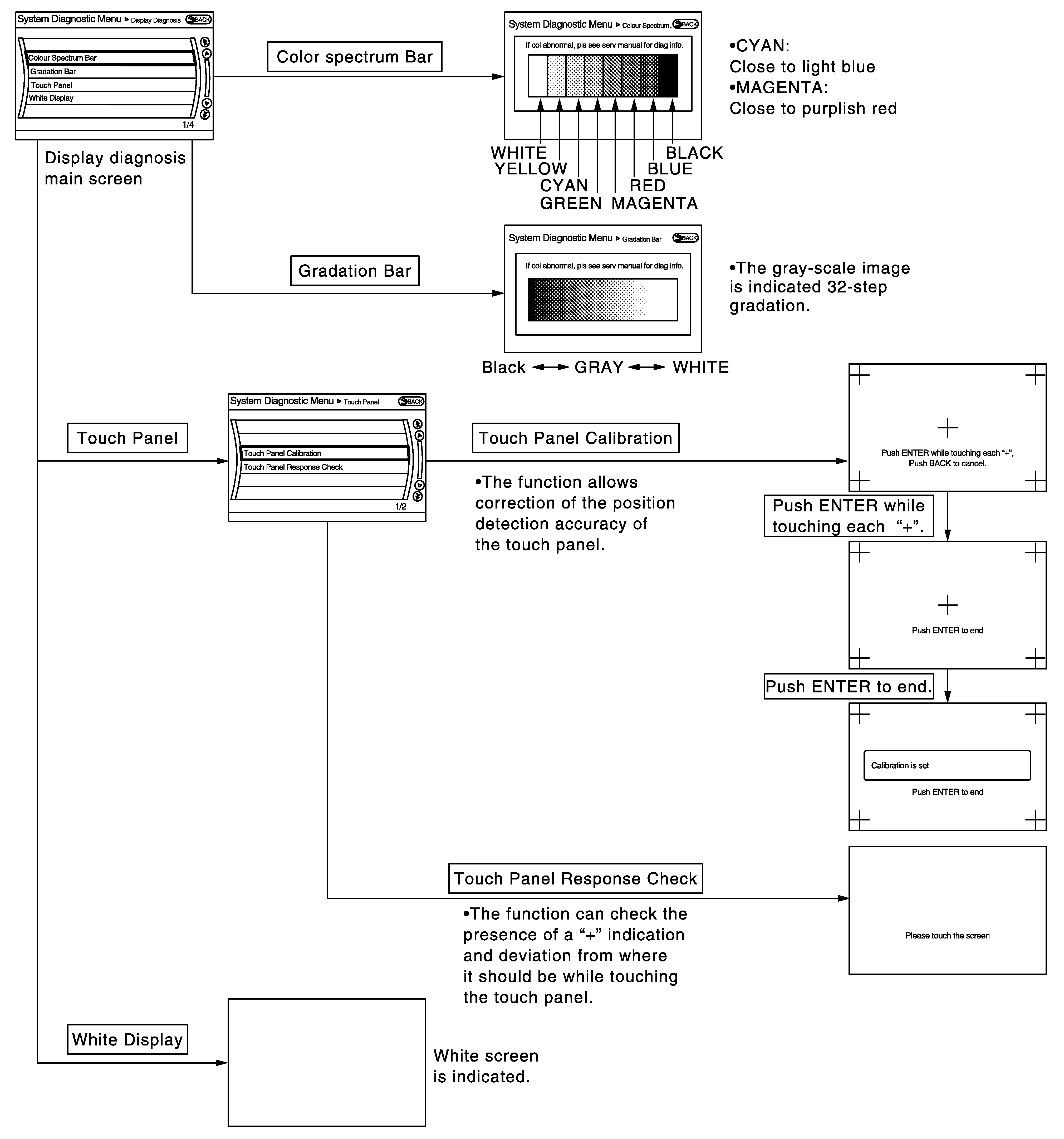
Display Diagnosis

Fig 1: Identifying Display Diagnosis Flow Chart
G06573582Courtesy of NISSAN NORTH AMERICA, INC.