LEMON Manuals: Even more car manuals for everyone
Home >> Infiniti >> 2012 >> G25 Base >> Repair and Diagnosis >> External Pages >> Different car >> Section 13 (Audio, Visual, Navigation System) >> [Base Audio & Navigation] >> System Description >> Diagnosis System (Av Control Unit) >> On Board Diagnosis Function >> Confirmation/Adjustment Mode

Confirmation/Adjustment Mode

WARNING: This page is about a different car, the 2011 Nissan Leaf. However, it is still accessible from the selected car via links, so may be relevant.
  1. Start the diagnosis function and select "Confirmation/Adjustment". The confirmation/adjustment mode indicates where each item can be checked or adjusted.
  2. Select each switch on the "Confirmation/Adjustment Mode" screen to display the relevant trouble diagnosis screen. Press the "Back" switch to return to the initial Confirmation/Adjustment Mode screen.
    Fig 1: Display Initial Confirmation/Adjustment Mode Screen
    G07088357Courtesy of NISSAN MOTOR CO., U.S.A.

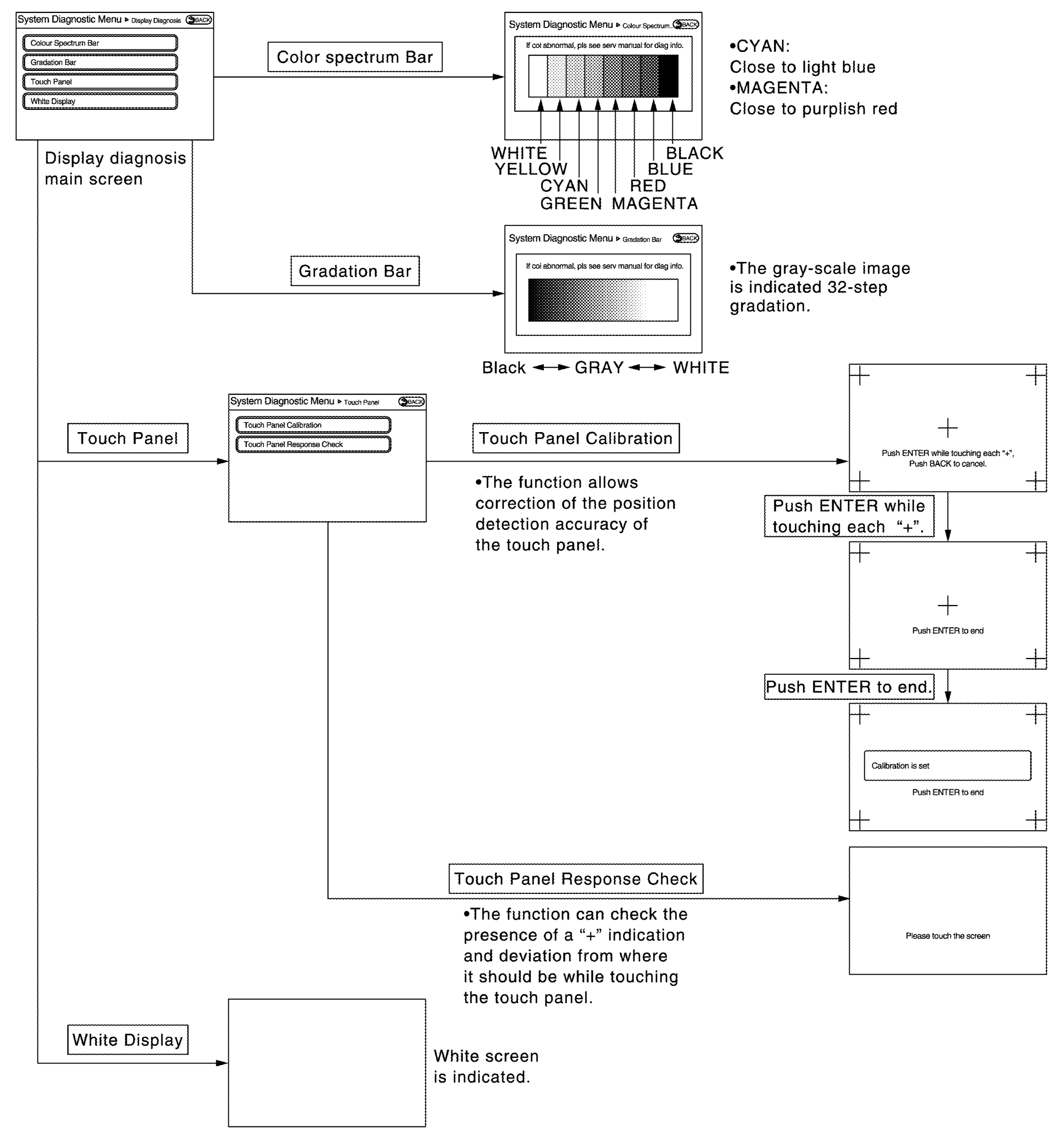
Display Diagnosis

Fig 2: Display Diagnosis
G07088358Courtesy of NISSAN MOTOR CO., U.S.A.

Vehicle Signals

A comparison check can be made of each actual vehicle signal and the signals recognized by the system.

Fig 3: Display Vehicle Signals
G07088359Courtesy of NISSAN MOTOR CO., U.S.A.
VEHICLE SIGNALS REFERENCE CHART

Diagnosis item Display Vehicle status Remarks
Vehicle speed ON Vehicle speed > 0 km/h (0 MPH) Changes in indication may be delayed. This is normal.
OFF Vehicle speed = 0 km/h (0 MPH)
Parking brake ON Parking brake is applied.
OFF Parking brake is released.
Lights ON Block the light beam from the auto light optical sensor when the light switch is ON. -
OFF Either of the following conditions
  • Lighting switch OFF
  • Expose the auto light optical sensor to light when the light switch is ON.
Power button ON Power button ON -
OFF Power button in ACC position
Reverse ON Shift the selector lever to "R" position Changes in indication may be delayed. This is normal.
OFF Shift the selector lever other than "R" position

Navigation

STEERING ANGLE ADJUSTMENT

SPEED CALIBRATION

SENSOR INFORMATION

XM SAT SUBSCRIPTION STATUS

Error location display

The self-diagnosis results are judged depending on whether any error occurs from when "Self-diagnosis" is selected until the self-diagnosis results are displayed.

However, the diagnosis results are judged normal if an error has occurred before the ignition switch is turned ON and then no error has occurred until the self-diagnosis start. Check the "Error Record" to detect any error that may have occurred before the self-diagnosis start because of this situation.

The error record displays the time and place of the most recent occurrence of that error. However, take note of the following points.

Count up method A

Error item

Some error items may be displayed simultaneously according to the cause. If some error items are displayed simultaneously, the detection of the cause can be performed by the combination of display items

ERROR DESCRIPTION CHART

Error item Description Possible malfunction factor/Action to take
CAN COMM CIRCUIT CAN communication malfunction is detected. Perform diagnosis with CONSULT, and then repair the malfunctioning parts according to the diagnosis results.
Refer to "CONSULT FUNCTION ".
CONTROL UNIT (CAN) CAN initial diagnosis malfunction is detected. Replace the AV control unit if the malfunction occurs constantly.
Refer to "REMOVAL AND INSTALLATION ".
CONTROL UNIT (AV) AV communication circuit initial diagnosis malfunction is detected.
Control Unit Internal Error AV control unit malfunction is detected.
Switch Initial Communication Error AV control unit or multifunction switch internal malfunction are detected. Replace the AV control unit or multifunction switch if the malfunction occurs constantly. Refer to "REMOVAL AND INSTALLATION " (AV control unit), "REMOVAL AND INSTALLATION " (multifunction switch).
Steer. Angle Sensor Calibration Predictive course line center position adjustment of the steering angle sensor is incomplete. Adjust the predictive course line center position of the steering angle sensor. Refer to "CONSULT FUNCTION ".
GPS Antenna Error GPS antenna connection malfunction is detected. Check the connection of the GPS antenna connector.
XM Antenna Connection Error Satellite radio antenna connection malfunction is detected. Satellite radio antenna disconnection.
USB electric current error Detection of overcurrent in USB connector. Check USB harness between the AV control unit and USB connector.
TCU Connection Error TCU connection malfunction is detected. Check that the connection to the TCU connector is normal.
  • AV COMM CIRCUIT
  • Switches Connection Error
When either one of the following items are detected:
  • multifunction switch power supply and ground circuits are malfunctioning.
  • AV communication circuits between AV control unit and multifunction switch are malfunctioning.
  • Multifunction switch power supply and ground circuits.
  • AV communication circuits between AV control unit and multifunction switch.

AV COMM Diagnosis

Hands-Free Phone, CARWINGS

The hands-free phone reception volume adjustment and microphone and speaker test functions are also available.

NOTE: If voice cannot be output when the Voice Microphone Test is started, stop and restart the test again.
Fig 8: Display Hands-Free Phone Adjusting Screen
G07088364Courtesy of NISSAN MOTOR CO., U.S.A.

Camera

The four functions of "Correct Draw Line of Rear view Camera" is available.

Fig 9: Display Camera Function
G07088365Courtesy of NISSAN MOTOR CO., U.S.A.

Correct Draw Line of Rear view Camera

Clock Setting

The clock can be set.

Fig 11: Display Clock Setting
G07088367Courtesy of NISSAN MOTOR CO., U.S.A.

XM

Delete Unit Connection Log

Deletes any unit connection records and error records from the AV control unit memory. (Clear the records of the unit that has been removed.)

Fig 13: Display Delete Unit Connection Log Conformation Screen
G07088369Courtesy of NISSAN MOTOR CO., U.S.A.

User Data Initialization

Initializes the AV control unit memory.

Fig 14: Display AV Control Unit Memory Initializing Screen
G07088370Courtesy of NISSAN MOTOR CO., U.S.A.

Version Information

Version information of the AV control unit is displayed.

Fig 15: Display Version Information Of AV Control Unit
G07088371Courtesy of NISSAN MOTOR CO., U.S.A.

Software Update

Software version of the AV control unit can be update.

For detail of the operation, refer to "SOFTWARE UPDATE (AV CONTROL UNIT) : WORK PROCEDURE ".

Fig 16: Display Software Updating Screen
G07088372Courtesy of NISSAN MOTOR CO., U.S.A.