LEMON Manuals: Even more car manuals for everyone
Home >> Infiniti >> 2012 >> EX35 Base, AWD >> Repair and Diagnosis >> External Pages >> Different car >> Section 68 (Audio, Visual & Navigation System - BOSE Audio With Navigation - Basic Inspection And Function Diagnosis) >> BOSE Audio With Navigation >> Function Diagnosis >> Diagnosis System (Av Control Unit) >> Diagnosis Description >> Confirmation/Adjustment Mode

Confirmation/Adjustment Mode

WARNING: This page is about a different car, the 2008 Infiniti EX35. However, it is still accessible from the selected car via links, so may be relevant.
  1. Start the diagnosis function and select "Confirmation/Adjustment". The confirmation/adjustment mode indicates where each item can be checked or adjusted.
  2. Select each switch on the "Confirmation/Adjustment Mode" screen to display the relevant trouble diagnosis screen. Press the "BACK" switch to return to the initial Confirmation/Adjustment Mode screen.
    Fig 1: Identifying Trouble Diagnosis Screen Display - Confirmation/Adjustment Mode
    G05732083Courtesy of NISSAN MOTOR CO., U.S.A.

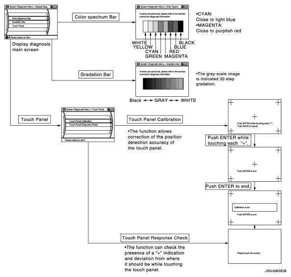
Display Diagnosis 

Fig 2: Identifying Trouble Diagnosis Screen Display - Main Screen
G05732084Courtesy of NISSAN MOTOR CO., U.S.A.

The tint of the color bar indication is as per the following list if a RGB signal error is detected.

R (red) signal error: Light blue (Cyan) tint 

G (green) signal error: Purple (Magenta) tint 

B (blue) signal error: Yellow tint 

Vehicle Signals 

A comparison check can be made of each actual vehicle signal and the signals recognized by the system.

Fig 3: Identifying Trouble Diagnosis Screen Display - Vehicle Signals
G05732085Courtesy of NISSAN MOTOR CO., U.S.A.
DIAGNOSIS ITEM TABLE

Diagnosis item Display Vehicle status Remarks
Vehicle speed ON Vehicle speed > 0 km/h (0 MPH) Changes in indication may be delayed. This is normal.
OFF Vehicle speed = 0 km/h (0 MPH)
Parking brake ON Parking brake is applied.
OFF Parking brake is released.
Lights ON Light switch ON -
OFF Light switch OFF
Ignition ON Ignition switch ON -
OFF Ignition switch in THE ACC position
Reverse ON Shift the selector lever to the "R" position Changes in indication may be delayed. This is normal.
OFF Shift the selector lever to a position other than the "R" position

Speaker Test 

Select "SPEAKER DIAGNOSIS" to display the Speaker Diagnosis screen. Press "START and NEXT" to generate a test tone in a speaker. Press "Start" to generate a test tone in the next speaker. Press "End" to stop the test tones.

NOTE: The frequency of test tone emitted from each speaker is as follows.
SPEAKER TEST REFERENCE TABLE

Tweeter(1) : 3 kHz
Front speaker : 300 Hz
Rear speaker : 1 kHz
(1) Squawker
Fig 4: Identifying Trouble Diagnosis Screen Display - Speaker Test
G05732086Courtesy of NISSAN MOTOR CO., U.S.A.

Climate Control 

Refer to HEATER & AIR CONDITIONING CONTROL SYSTEM for details.

Navigation 

STEERING ANGLE ADJUSTMENT

The steering angle output value detected with the gyroscope is adjusted.

Fig 5: Identifying Trouble Diagnosis Screen Display - Steering Angle Adjustment
G05732087Courtesy of NISSAN MOTOR CO., U.S.A.

SPEED CALIBRATION

During normal driving, distance error caused by tire wear and tire pressure change is automatically adjusted for by the automatic distance correction function. This function, on the other hand, is for immediate adjustment, in cases such as driving with tire chains fitted on tires.

Fig 6: Identifying Trouble Diagnosis Screen Display - Speed Calibration
G05732088Courtesy of NISSAN MOTOR CO., U.S.A.

XM SAT SUBSCRIPTION STATUS

The XM NavTraffic subscription status can be checked.

Fig 7: Identifying Trouble Diagnosis Screen Display - XM SAT Subscription Status
G05732089Courtesy of NISSAN MOTOR CO., U.S.A.

Error History 

The self-diagnosis results are judged depending on whether any error occurs from when "Self-diagnosis" is selected until the self-diagnosis results are displayed.

However, the diagnosis results are judged normal if an error has occurred before the ignition SW is turned ON and then no error has occurred until the self-diagnosis start. Check the "Error Record" to detect any error that may have occurred before the self-diagnosis start because of this condition.

The error record displays the time and place of the most recent occurrence of that error. However, take note of the following points.

Count up method A

Count up method B

ERROR HISTORY DISPLAY ITEM TABLE

Display type of occurrence frequency Error history display item
Count up method A CAN communication line, control unit (CAN), AV communication line, control unit (AV communication)
Count up method B Other than the above
Fig 8: Identifying Trouble Diagnosis Screen Display - Error History
G05732090Courtesy of NISSAN MOTOR CO., U.S.A.

Error item

Some error items may be displayed simultaneously according to the cause. If some error items are displayed simultaneously, the detection of the cause can be performed by the combination of display items.

ERROR ITEM TABLE

Error item Detection logic Possible malfunction factor/Action to take
CAN COMM CIRCUIT CAN communication malfunction is detected. Perform diagnosis with CONSULT-III, and then repair the malfunctioning parts according to the diagnosis results.
Refer to CONSULT-III FUNCTION (MULTI AV)  .
CONTROL UNIT (CAN) CAN initial diagnosis malfunction is detected. Replace AV control unit.
CONTROL UNIT (AV) AV communication circuit initial diagnosis malfunction is detected.
FLASH-ROM Error Of Control Unit AV control unit malfunction is detected.
Connection Of Gyro
XM SERIAL COMM Error
CAN Controller Memory Error
Bluetooth Module Connection Error
HDD CONN Error
HDD READ Error
HDD WRITE Error
HDD COMM Error
HDD ACCESS Error
DSP CONN Error
DSP COMM Error
Internal Communication Error When either one of the following items are detected:
  • Malfunction is detected in AV control unit power supply or ground circuits.
  • AV control unit malfunction is detected.
  • AV control unit power supply and ground circuits.
  • When there is no malfunction, AV control unit is malfunctioning.
GPS Communication Error GPS malfunction is detected. An intermittent error caused by strong radio interference may be detected unless any symptom (GPS reception error, etc.) occurs.
Replace AV control unit if the malfunction occurs constantly.
GPS ROM Error
GPS RAM Error
GPS RTC Error
Front Display Connection Error When either one of the following items are detected:
  • Display unit power supply or ground circuits malfunction are detected.
  • Malfunction is detected in the communication circuits between AV control unit and display unit.
  • Display unit power supply and ground circuits.
  • Communication circuits between AV control unit and display unit.
GPS Antenna Error GPS antenna connection malfunction is detected. GPS antenna.
Camera Control Unit Connection Error Malfunction is detected in the camera connection recognition circuit between AV control unit and camera control unit. Camera-connection recognition circuit between AV control unit and camera control unit.
XM Antenna Connection Error Poor connection is detected in satellite radio antenna.
  • Satellite radio antenna feeder.
  • Satellite radio antenna.
  • AV COMM CIRCUIT
  • Internal Communication Error
When either one of the following items are detected:
  • AV control unit power supply or ground circuits malfunction are detected.
  • AV control unit malfunction is detected.
  • AV control unit power supply and ground circuits.
  • When there is no malfunction, AV control unit is malfunctioning.
  • AV COMM CIRCUIT
  • Switches Connection Error
WITHOUT REAR VIEW MONITOR AND AROUND VIEW MONITOR
When either one of the following items are detected:
  • Multifunction switch power supply or ground circuits malfunction are detected.
  • Malfunction is detected in the AV communication circuits between multifunction switch and the junction between AV control unit and iPod adapter.
  • Multifunction switch power supply and ground circuits.
  • AV communication circuits between multifunction switch and the junction between AV control unit and iPod adapter.
WITH REAR VIEW MONITOR
When either one of the following items are detected:
  • Multifunction switch power supply or ground circuits malfunction are detected.
  • Malfunction is detected in the AV communication circuits between multifunction switch and the junction between AV control unit and camera control unit.
  • Multifunction switch power supply and ground circuits.
  • AV communication circuits between multifunction switch and the junction between AV control unit and camera control unit.
WITH AROUND VIEW MONITOR
When either one of the following items are detected:
  • Multifunction switch power supply or ground circuits malfunction are detected.
  • Malfunction is detected in the AV communication circuits between multifunction switch and the junction between AV control unit and around view monitor control unit.
  • Multifunction switch power supply and ground circuits.
  • AV communication circuits between multifunction switch and the junction between AV control unit and around view monitor control unit.
  • AV COMM CIRCUIT
  • Rearview Camera Connection Error
Camera control unit power supply or ground circuits malfunction is detected. Camera control unit power supply and ground circuits.
  • AV COMM CIRCUIT
  • iPod Connection Error
WITHOUT REAR VIEW MONITOR AND AROUND VIEW MONITOR
When either one of the following items are detected:
  • iPod adapter power supply or ground circuits malfunction are detected.
  • Malfunction is detected in the AV communication circuits between camera control unit and iPod adapter.
WITHOUT REAR VIEW MONITOR AND AROUND VIEW MONITOR
  • iPod adapter power supply and ground circuits.
  • AV communication circuits between multifunction switch and iPod adapter.
WITH REAR VIEW MONITOR
When either one of the following items are detected:
  • iPod adapter power supply or ground circuits malfunction are detected.
  • Malfunction is detected in the AV communication circuits between camera control unit and iPod adapter.
WITH REAR VIEW MONITOR
  • iPod adapter power supply and ground circuits.
  • AV communication circuits between camera control unit and iPod adapter.
WITH AROUND VIEW MONITOR
When either one of the following items are detected:
  • iPod adapter power supply or ground circuits malfunction are detected.
  • Malfunction is detected in the AV communication circuits between around view monitor control unit and iPod adapter.
WITH AROUND VIEW MONITOR
  • iPod adapter power supply and ground circuits.
  • AV communication circuits between around view monitor control unit and iPod adapter.
  • AV COMM CIRCUIT
  • AVM Connection Error
Around view monitor control unit power supply or ground circuits malfunction is detected. Around view monitor control unit power supply and ground circuits.
  • AV COMM CIRCUIT
  • AVM Sonar Connection Error
When either one of the following items are detected:
  • Sonar control unit power supply or ground circuits malfunction are detected.
  • Malfunction is detected in the AV communication circuits between sonar control unit and the junction between AV control unit and multifunction switch.
  • Sonar control unit power supply and ground circuits.
  • AV communication circuits between sonar control unit and the junction between AV control unit multifunction switch.
  • AV COMM CIRCUIT
  • Switches Connection Error
  • iPod Connection Error
Malfunction is detected in the AV communication circuits between AV control unit and the junction between multifunction and iPod adapter. AV communication circuits between AV control unit and the junction between multifunction and iPod adapter.
  • AV COMM CIRCUIT
  • Rearview Camera Connection Error
  • iPod Connection Error
Malfunction is detected in the AV communication circuits between camera control unit and the junction between AV control unit and multifunction switch. AV communication circuits between camera control unit and the junction between AV control unit and multifunction switch.
  • AV COMM CIRCUIT
  • Switches Connection Error
  • Rearview Camera Connection Error
  • iPod Connection Error
Malfunction is detected in the AV communication circuits between AV control unit and the junction between camera control unit and multifunction switch. AV communication circuits between AV control unit and the junction between camera control unit and multifunction switch.
  • AV COMM CIRCUIT
  • iPod Connection Error
  • AVM Connection Error
Malfunction is detected in the AV communication circuits between around view monitor control unit and the junction between AV control unit and multifunction switch. AV communication circuits between around view monitor control unit and the junction between AV control unit and multifunction switch.
  • AV COMM CIRCUIT
  • Switches Connection Error
  • iPod Connection Error
  • AVM Connection Error
Malfunction is detected in the AV communication circuits between AV control unit and the junction between around view monitor control unit and multifunction switch. AV communication circuits between AV control unit and the junction between around view monitor control unit and multifunction switch.
  • AV COMM CIRCUIT
  • Internal Communication Error
  • Switches Connection Error
  • Rearview Camera Connection Error
  • iPod Connection Error
Malfunction is detected in the AV communication circuits. Check and repair the short circuit in AV communication circuits.
  • AV COMM CIRCUIT
  • Internal Communication Error
  • Switches Connection Error
  • iPod Connection Error
  • AVM Connection Error
Malfunction is detected in the AV communication circuits. Check and repair the short circuit in AV communication circuits.

Vehicle CAN Diagnosis 

MALFUNCTION DISPLAY TABLE

Items Display (Current) Malfunction counter (Past)
Tx(HVAC) OK / UNKWN OK / 0 - 39
Rx(ECM) OK / UNKWN OK / 0 - 39
Rx(Cluster) OK / UNKWN OK / 0 - 39
Rx(BCM) OK / UNKWN OK / 0 - 39
Rx(HVAC) OK / UNKWN OK / 0 - 39
Rx(USM) OK / UNKWN OK / 0 - 39

AV COMM Diagnosis 

ITEM STATUS (CURRENT) TABLE

Items Status (Current) Counter (Past)
C Tx(ITM-PrimarySW) OK / UNKWN OK / 0 - 39
C Rx(PrimarySW-ITM) OK / UNKWN OK / 0 - 39
C Rx(STRG SW-ITM) OK / UNKWN OK / 0 - 39
C Rx(Audio-ITM) OK / UNKWN OK / 0 - 39
C Rx(Amp-ITM) OK / UNKWN OK / 0 - 39
C Rx(RearCamera-ITM) OK / UNKWN OK / 0 - 39
C Rx(XM-ITM) OK / UNKWN OK / 0 - 39
C Rx(iPod-ITM) OK / UNKWN OK / 0 - 39
C RX(AVM-ITM) OK / UNKWN OK / 0 - 39
C Rx(Amp-Audio) - -
C Rx(iPod-Audio) OK / UNKWN OK / 0 - 39
C Rx(Sonar-AVM) OK / UNKWN OK / 0 - 39
C Tx(Audio-ITM) OK / UNKWN OK / 0 - 39
NOTE:
  • Any units with "-" displayed have no history of vehicle connection.
  • "Audio" and "Amp" indicate the same status because "Amp" indicates the status of the amplifier integrated in AV control unit.
  • "STRG SW", "Amp" and "XM" indicate the same status as "Audio".

Hands-Free Phone 

The hands-free phone reception volume adjustment, microphone and speaker test, and memory erase functions are also available.

Fig 11: Identifying Trouble Diagnosis Screen Display - Hands-Free Phone
G05732093Courtesy of NISSAN MOTOR CO., U.S.A.

Camera Cont. (With Rear View Monitor) 

The two functions of "Connection Confirmation" and "Adjust Offset of Rear View Camera" are available.

CONNECTION CONFIRMATION

Steering angle sensor, reverse signal and vehicle speed sensor can be inspected.

Fig 12: Identifying Trouble Diagnosis Screen Display - Connection Confirmation
G05732094Courtesy of NISSAN MOTOR CO., U.S.A.
DIAGNOSIS ITEM TABLE

Diagnosis item Display Vehicle status
Steer. Angle Sensor ON When steering the vehicle with ignition switch ON (remains ON until connection mode is stopped when it is turned ON)
OFF
  • Ignition switch at ACC
  • No steering with ignition switch ON
- Malfunction detected in camera connection recognition signal
Reverse Sensor ON Selector lever is in "R" with ignition switch ON.
OFF
  • Ignition switch at ACC
  • Selector lever is in position other than "R" with ignition switch ON
- Malfunction detected in camera-connection recognition signal
Vehicle Speed Sensor ON Vehicle speed is more than 0 km/h (0 MPH) with ignition switch ON
OFF
  • Ignition switch at ACC
  • Vehicle speed is 0 km/h (0 MPH) with ignition switch ON
- Malfunction detected in camera connection recognition signal
Side view Switch - Not used

ADJUST OFFSET OF REAR VIEW CAMERA

Use this mode to adjust the guide line display position of the rear view monitor if necessary after removing the rear view monitor camera.

Fig 13: Identifying Trouble Diagnosis Screen Display - Guide Line
G05732095Courtesy of NISSAN MOTOR CO., U.S.A.

Camera Cont. (With Around View Monitor) 

Refer to DIAGNOSIS DESCRIPTION  .

Bluetooth 

Confirm/Change Passkey

Confirm/Change Device Name

SAT 

Delete Unit Connection Log 

Deletes any unit connection records and error records from AV control unit memory. (Clear the records of the unit that has been removed.)

Fig 18: Identifying Trouble Diagnosis Screen Display - Delete Unit Connection Log
G05732100Courtesy of NISSAN MOTOR CO., U.S.A.

Initialize Settings 

Deletes data stored in HDD.

Fig 19: Identifying Trouble Diagnosis Screen Display - Initialize Settings
G05732101Courtesy of NISSAN MOTOR CO., U.S.A.