LEMON Manuals: Even more car manuals for everyone
Home >> Infiniti >> 2011 >> M37 Base >> Repair and Diagnosis >> External Pages >> Different car >> Section 26 (Security Control System) >> System Description >> System >> Intelligent Key System/Engine Start Function >> INTELLIGENT KEY SYSTEM/ENGINE START FUNCTION : System Diagram

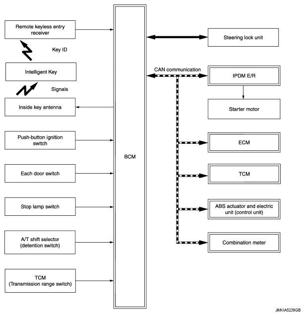
INTELLIGENT KEY SYSTEM/ENGINE START FUNCTION : System Diagram

WARNING: This page is about a different car, the 2011 Infiniti QX56. However, it is still accessible from the selected car via links, so may be relevant.
Fig 1: Intelligent Key System/Engine Start Function - System Diagram
G07019783Courtesy of NISSAN MOTOR CO., U.S.A.