LEMON Manuals: Even more car manuals for everyone
Home >> Infiniti >> 2009 >> G37 Base, 2D Convertible >> Repair and Diagnosis >> Accessories & Equipment >> Anti-Theft Systems >> Security Control System -- Convertible >> System Description >> Intelligent Key System/Engine Start Function >> System Diagram

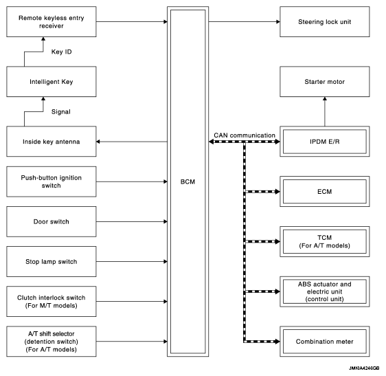
System Diagram

Fig 1: BCM Communication Diagram
G05974261Courtesy of NISSAN MOTOR CO., U.S.A.