LEMON Manuals: Even more car manuals for everyone
Home >> Honda >> 1994 >> Prelude VTEC >> Repair and Diagnosis >> Engine Performance >> System >> Engine Controls - Tests W/Codes >> Diagnostic Trouble Code Charts >> Code 10 - Intake Air Temperature (IAT) Sensor

Code 10 - Intake Air Temperature (IAT) Sensor

Fig 1: Code 10 Flow Chart (1 Of 2) Intake Air Temperature (IAT) Sensor
G93H79019
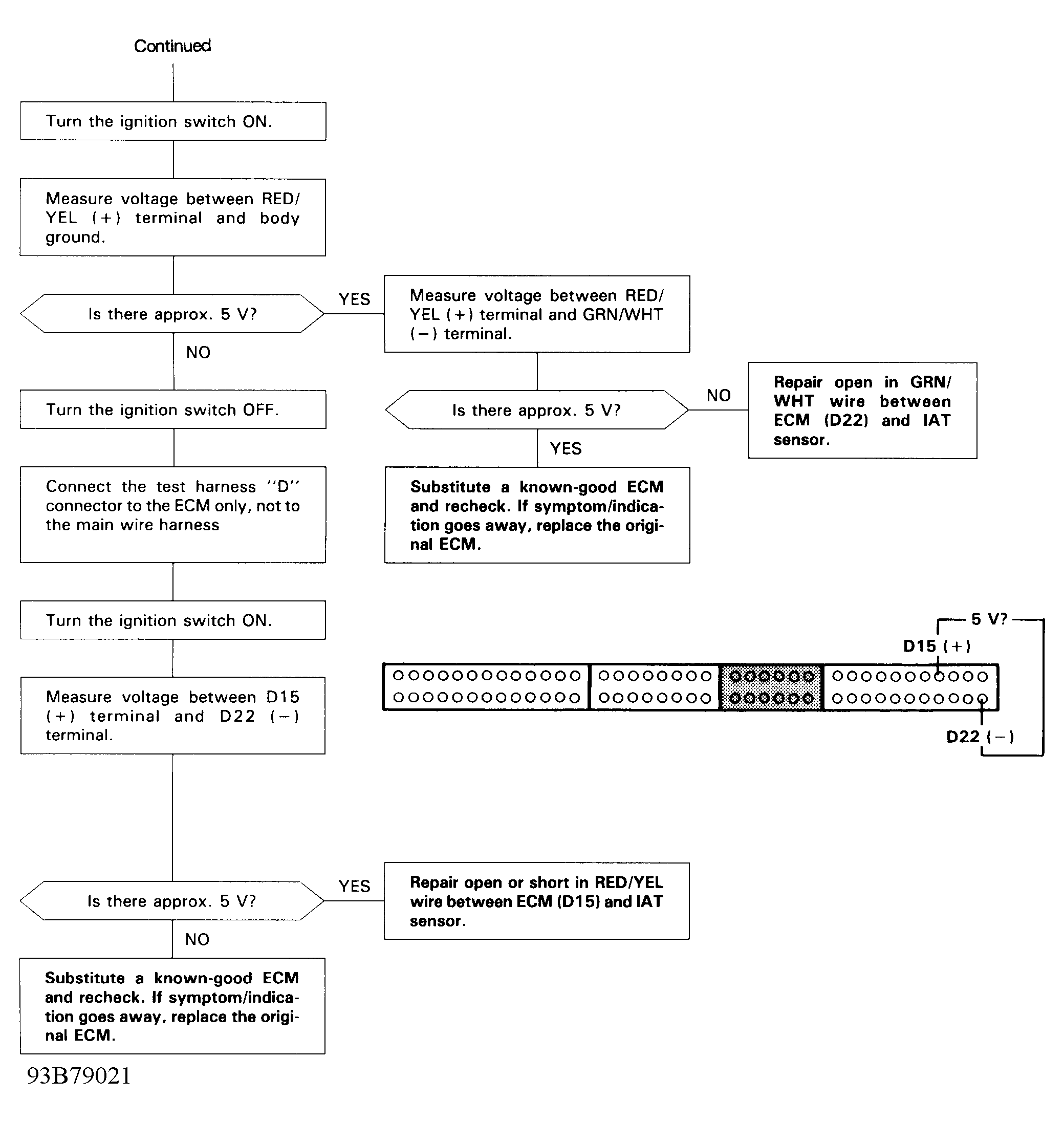
Fig 2: Code 10 Flow Chart (2 Of 2) Intake Air Temperature (IAT) Sensor
G93B79021