LEMON Manuals: Even more car manuals for everyone
Home >> Geo >> 1994 >> Prizm Base, Standard >> Repair and Diagnosis >> Engine Performance >> System >> Engine Controls - Basic Testing >> DIAGNOSTIC CHARTS - LSi >> Chart A2-5, Fuel Injector Circuit Check (Engine No-Start) >> Diagnostic Aids

Diagnostic Aids

Fuel spray may exist at fuel injectors, but it may not be enough to start engine. If fuel injectors and their circuit are okay, and fuel spray is detected, fuel injector nozzle may be partly blocked or restricted. See CHART A2-7A  for circuit opening relay check.

An intermittent may be caused by a poor connection, rubbed-through wire insulation, or a wire broken inside insulation. Inspect harness connectors for backed-out terminals, improper mating, broken locks, improperly formed or damaged terminals, and poor terminal-to-wire connections before replacing components.

Fig 1: Chart A2-5 Schematic - LSi Fuel Injector Circuit Check - Engine No-Start
G93H78417
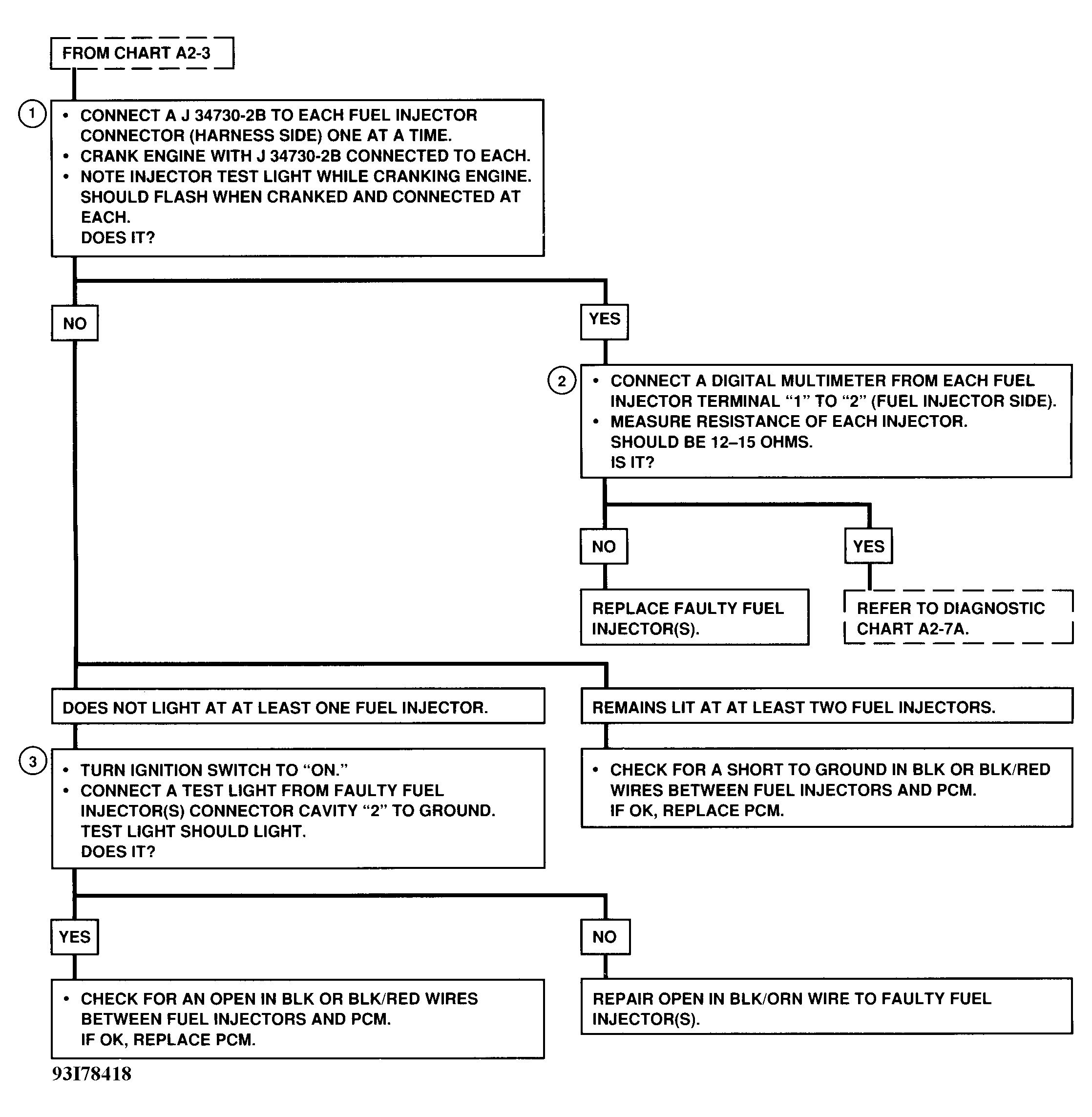
Fig 2: Chart A2-5 Flow Chart - LSi Fuel Injector Circuit Check - Engine No-Start
G93I78418