LEMON Manuals: Even more car manuals for everyone
Home >> Geo >> 1993 >> Prizm Base, Standard >> Repair and Diagnosis >> Engine Performance >> System >> Engine Controls - Tests W/Codes >> (VIN 8) CODE CHARTS (PRIZM LSi) >> Code 31, Map Sensor, Open Or Shorted Circuit >> Diagnostic Aids

Diagnostic Aids

If Codes 22, 24 and 41 are also set, problem is open in sensor ground circuit.

An intermittent condition may be caused by poor connection, rubbed-through insulation, or a broken wire inside insulation. Check PCM harness connectors for backed-out, improperly mated, broken locks, improperly formed, or damaged terminals, and poor terminal-to-wire connections before component replacement.

Fig 1: Code 31 Schematic (LSi) MAP Sensor, Open Or Shorted Circuit
G93A79129
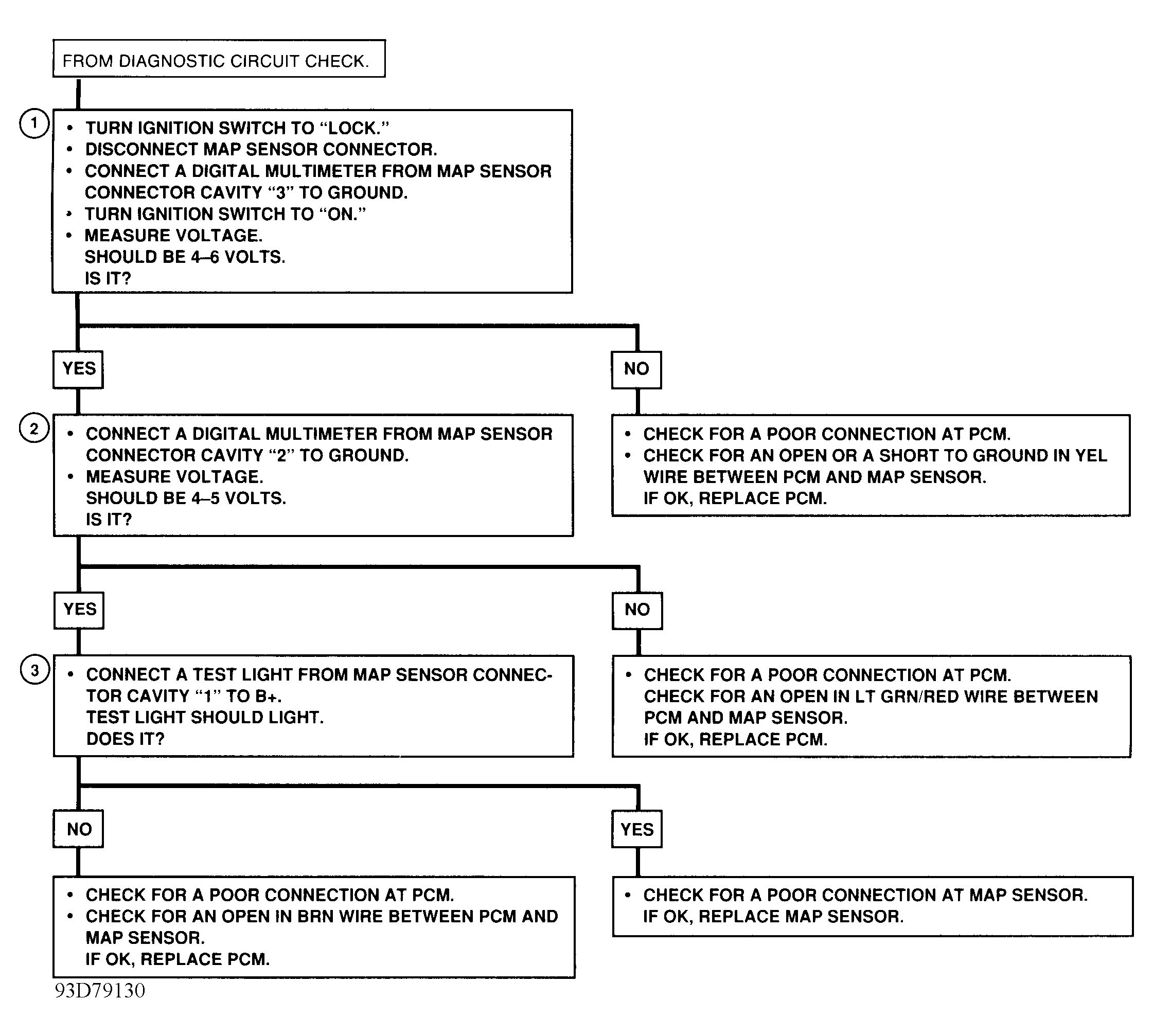
Fig 2: Code 31 Flow Chart (LSi) MAP Sensor, Open Or Shorted Circuit
G93D79130