LEMON Manuals: Even more car manuals for everyone
Home >> Geo >> 1992 >> Tracker Base, 4WD, Standard >> Repair and Diagnosis >> Engine Performance >> System >> Engine Controls - Tests W/Codes >> Diagnostic Code Charts >> Diagnostic Circuit Check

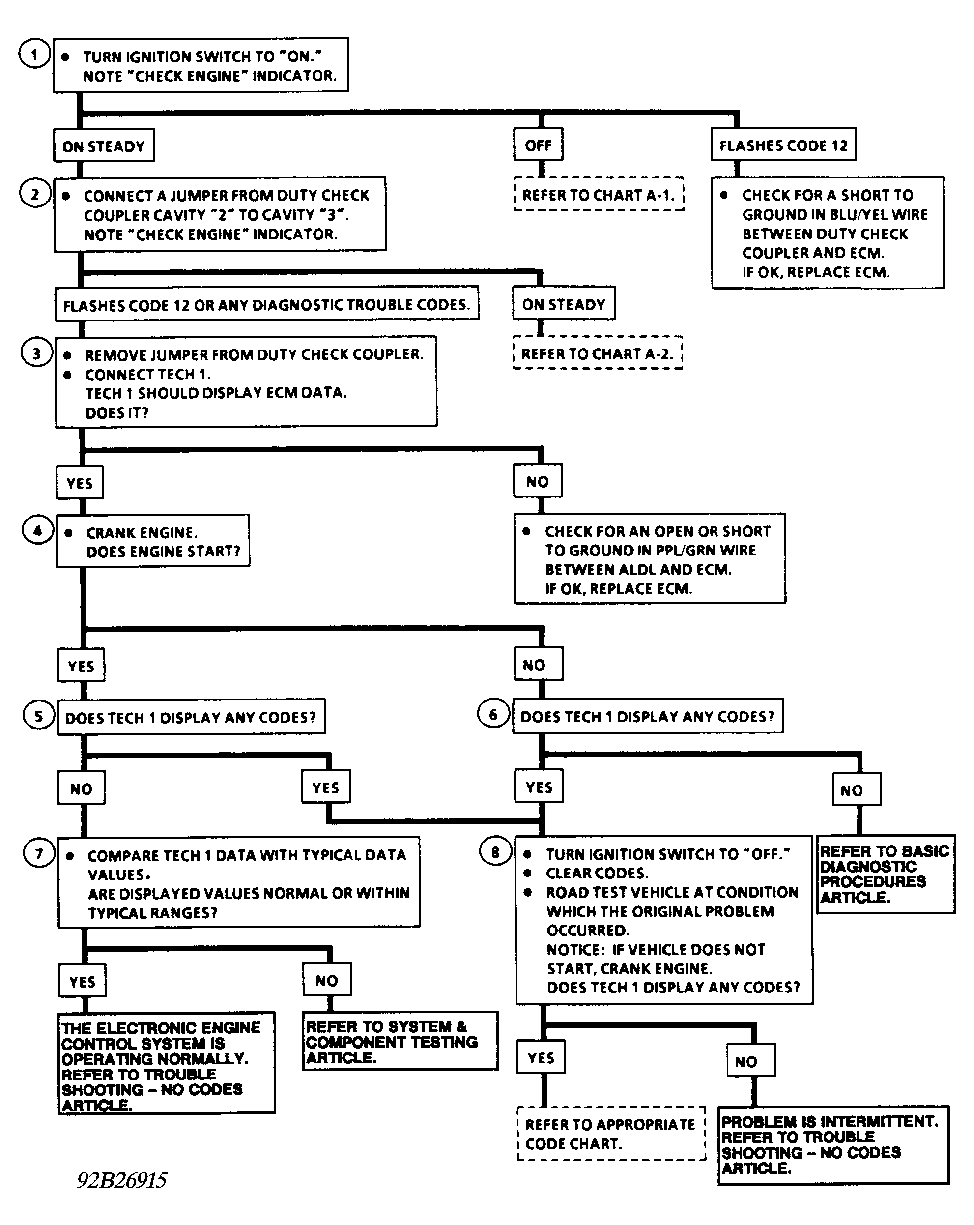
Diagnostic Circuit Check

Diagnostic circuit check is the starting point for identifying a problem caused by the engine control system. ECM uses the CHECK ENGINE light to flash fault code(s). The lowest code number will be flashed first. If no codes were stored, see TESTS W/O CODES article in this section.

NOTE: Test numbers refer to test numbers on diagnostic chart.
  1. Checks the CHECK ENGINE light operation.
  2. Checks to see if ECM self-diagnostic mode is operating.
  3. Checks to see if ECM serial data output is operating.
  4. Checks to see if vehicle will start.
  5. Checks for any codes that are stored in the ECM memory with engine running.
  6. Checks for any codes that are stored in the ECM memory with engine off.
  7. Compares ECM's control data to typical data values.
  8. Checks to see if codes are intermittent problems.
Fig 1: Diagnostic Circuit Check Schematic
G92A26914
Fig 2: Diagnostic Circuit Check Flow Chart
G92B26915