LEMON Manuals: Even more car manuals for everyone
Home >> Geo >> 1992 >> Tracker Base, 4WD, Automatic >> Repair and Diagnosis >> Engine Performance >> System >> Engine Controls - Tests W/Codes >> Diagnostic Code Charts >> Code 42, Crank Angle Sensor Circuit, No Signal For 3 Seconds >> Diagnostic Aids

Diagnostic Aids

A loose or damaged crank angle sensor could cause an intermittent code. A misaligned crank angle sensor or improper gap could set Code 42 or an intermittent no-start condition.

If Code 42 is intermittent, refer to TESTS W/O CODES article in this section.

Fig 1: Code 42 Schematic, Crank Angle Sensor Circuit No Signal For 3 Seconds
G92H26937
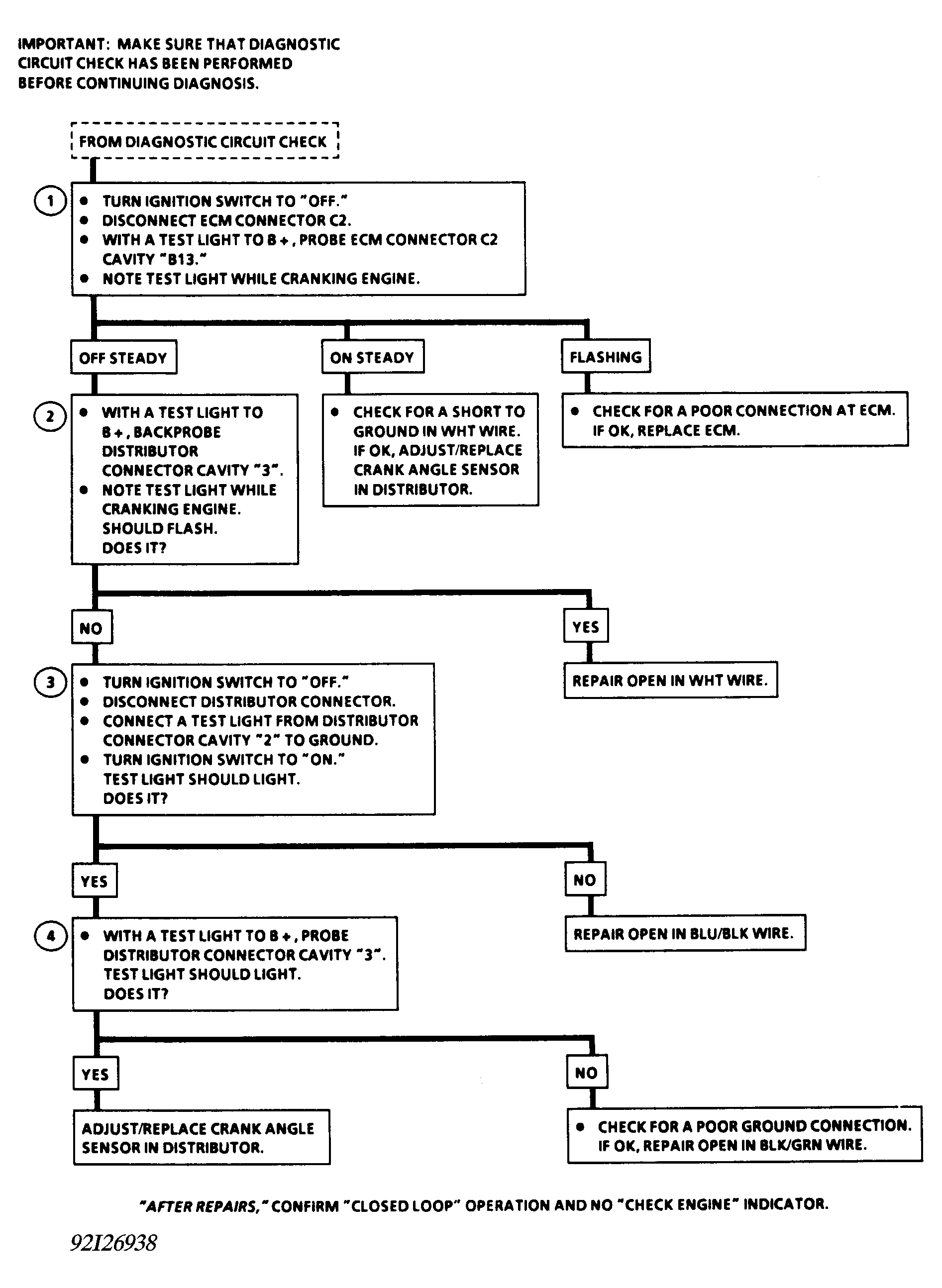
Fig 2: Code 42 Flow Chart, Crank Angle Sensor Circuit No Signal For 3 Seconds
G92I26938