LEMON Manuals: Even more car manuals for everyone
Home >> Geo >> 1992 >> Storm Base, 2D Hatchback, Automatic >> Repair and Diagnosis >> Engine Performance >> System >> Engine Controls - Tests W/Codes >> Diagnostic Code Charts >> Code 24, Vehicle Speed Sensor (VSS) Circuit >> Diagnostic Aids

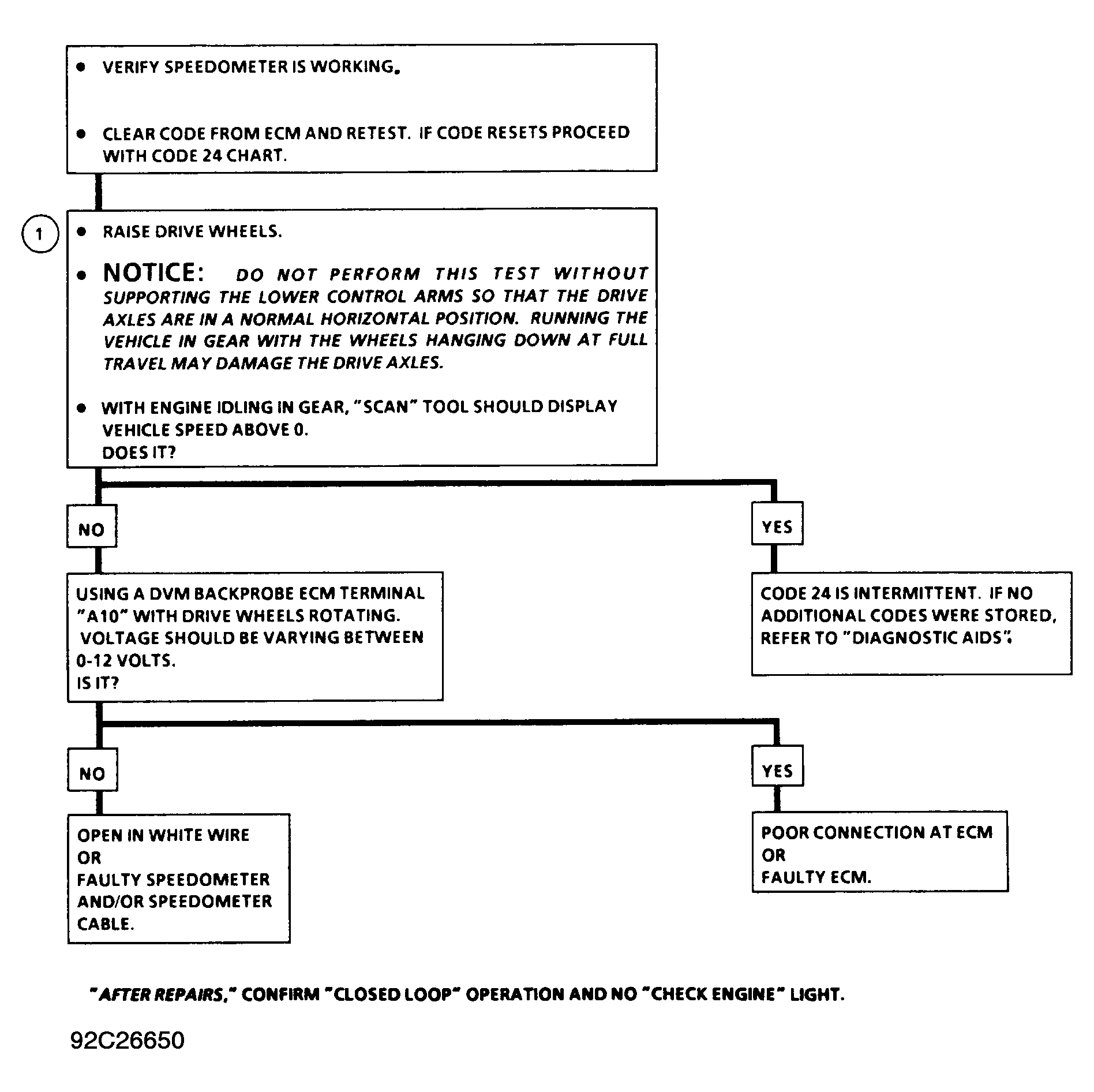
Diagnostic Aids

Scan tester should indicate a vehicle speed whenever the drive wheels are turning faster than 3 MPH.

Check VSS signal wire for proper connection. Ensure wire connector is clean and tight, and harness is routed correctly. On automatic transmission, a faulty or misadjusted P/N switch can result in a false Code 24. Use scan tester and check for proper signal while in Drive.

Fig 1: Code 24 Schematic, Vehicle Speed Sensor (VSS) Circuit
G92I26649
Fig 2: Code 24 Flow Chart, Vehicle Speed Sensor (VSS) Circuit
G92C26650