LEMON Manuals: Even more car manuals for everyone
Home >> Geo >> 1992 >> Prizm Base, Automatic >> Repair and Diagnosis >> Engine Performance >> System >> Engine Controls - Tests W/Codes >> Diagnostic Code Charts (Except GSI) >> Code 41, Throttle Switch Circuit >> Diagnostic Aids

Diagnostic Aids

Intermittent condition may be caused by rubbed-through insulation or a wire broken inside insulation. Check ECM harness connectors for backed-out or damaged terminals. If code is intermittent, see TESTS W/O CODES article in this section.

Fig 1: Code 41 Schematic (Except GSi), Throttle Switch Circuit
G92E26603
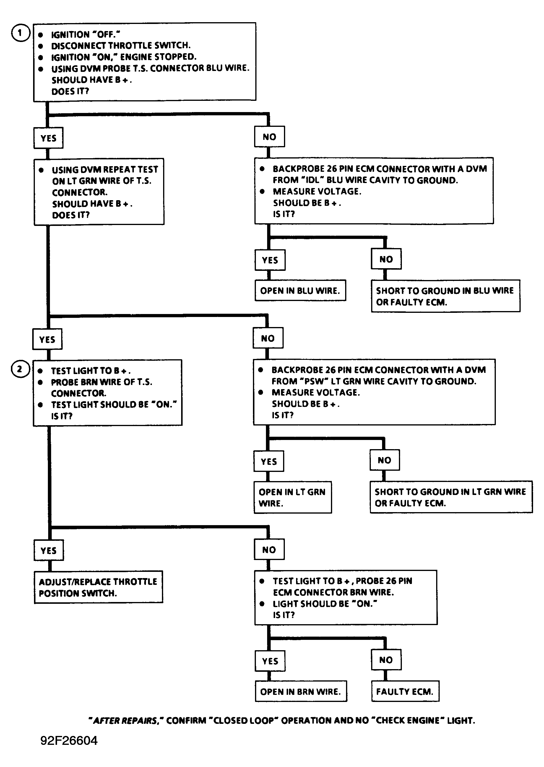
Fig 2: Code 41 Flow Chart (Except GSi), Throttle Switch Circuit
G92F26604