LEMON Manuals: Even more car manuals for everyone
Home >> Geo >> 1990 >> Storm Base, Automatic, F3A/MX1 >> Repair and Diagnosis >> Engine Performance >> System >> Engine Controls - Tests W/Codes >> Chart A-2, No ALDL Data Or Won't Flash Code 12 Check Engine Light On At All Times

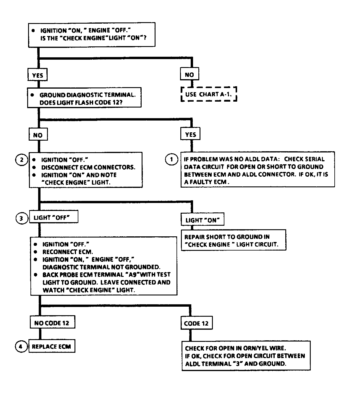
Chart A-2, No ALDL Data Or Won't Flash Code 12 Check Engine Light On At All Times

There should always be a steady CHECK ENGINE light when the ignition is on, engine stopped. Battery voltage is supplied directly to light bulb. The ECM turns the light on by grounding the Red wire at the ECM. With the ALDL diagnostic connector grounded, the CHECK ENGINE light should flash a Code 12, followed by any trouble code(s) stored in memory. A steady light suggests a short to ground in the light control (Red) wire, or an open in the Orange/Yellow wire.

NOTE: Test numbers refer to test numbers on diagnostic chart.
  1. If there is a problem with the ECM causing a Scan tester not to read serial data (ALDL connector terminal No. 2), then the ECM should not flash a Code 12. If Code 12 does flash, ensure Scan tester is working properly in another vehicle. If the Scan tester and the Orange/Black wire are okay, the ECM may be at fault.
  2. If CHECK ENGINE light goes off when the ECM connector is disconnected, then the Red wire is not shorted to ground.
  3. This step checks for an open diagnostic Orange/Yellow wire.
  4. At this point, the CHECK ENGINE light wiring is okay. The problem is a faulty ECM. If Code 12 does not flash, replace ECM.
Fig 1: Chart A-2 Circuit Diagram
G90A15818
Fig 2: Chart A-2 Flow Chart
G90B15819