LEMON Manuals: Even more car manuals for everyone
Home >> GMC >> 1989 >> Jimmy 6.2 C >> Repair and Diagnosis >> Engine Performance >> System >> 6.2L CEC Testing >> Diagnosis & Testing >> Cold Advance System Electrical Check >> Notes

Cold Advance System Electrical Check: Notes

With ignition on and coolant temperature below 80°F (27°C), the ECM grounds circuit No. 901 to the cold advance relay. Grounding circuit No. 901 turns on cold advance relay, to supply 12 volts to the cold advance solenoid (in the injection pump), and the glow plug controller. The cold advance solenoid is now energized, which causes the injection pump timing to be advanced about 4 degrees.

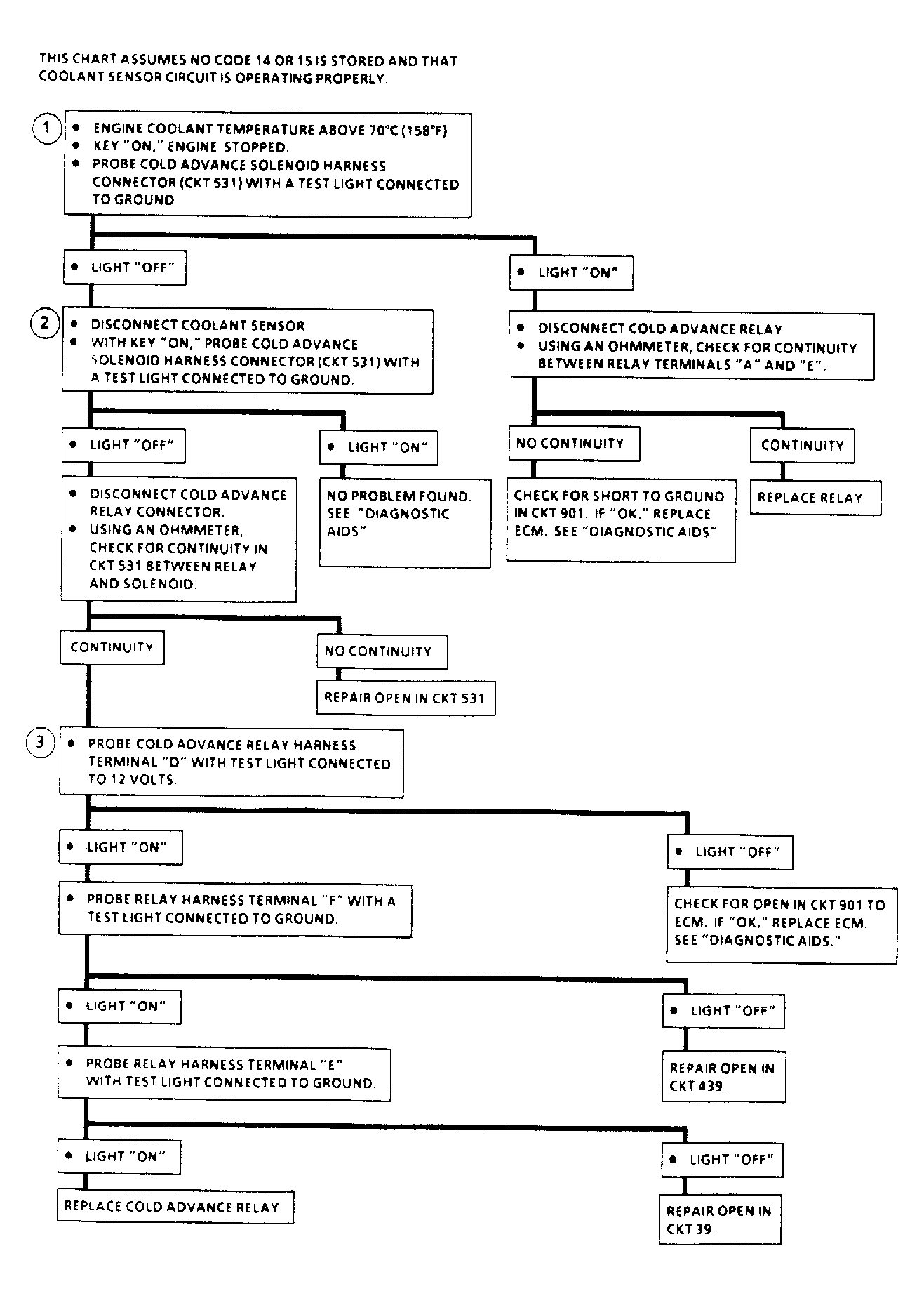
NOTE: Test numbers refer to test numbers on diagnostic chart.
  1. This test will determine if problem is electrical or a malfunctioning injection pump.
  2. This test will determine if the ECM is able to turn on the cold advance relay.
Fig 1: Cold Advance System Circuit Diagram
G120907Courtesy of GENERAL MOTORS CORP.
Fig 2: Cold Advance System Diagnostic Flow Chart
G120908Courtesy of GENERAL MOTORS CORP.