LEMON Manuals: Even more car manuals for everyone
Home >> Ford >> 2018 >> Transit Connect Titanium >> Repair and Diagnosis (Single Page) >> Accessories & Equipment >> Anti-Theft Systems >> Handles, Locks, Latches And Entry Systems >> Description And Operation >> Handles, Locks, Latches and Entry Systems - Vehicles With: One-Touch Open and Close Front Windows - System Operation and Component Description >> System Diagram

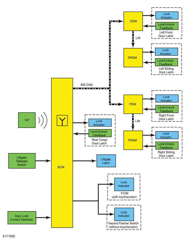
System Diagram

GFD306446Courtesy of FORD MOTOR COMPANY