LEMON Manuals: Even more car manuals for everyone
Home >> Cadillac >> 1995 >> Eldorado Base >> Repair and Diagnosis >> Engine Performance >> System >> Engine Controls - Tests W/Codes >> Pcm Code Charts >> Code P089, Long Shift And Maximum Adapt >> Notes On Intermittents

Notes On Intermittents

Due to complexity of the 4T80-E transaxle, an intermittent PCM Code P089 will be very difficult to diagnose. Hold off maintenance until specific problem is identified.

Fig 1: Code P089 Schematic, Long Shift And Maximum Adapt
G94D32972Courtesy of GENERAL MOTORS CORP.
Fig 2: Code P089 Diagnostic Flow Chart - 1 Of 2, Long Shift And Maximum Adapt
G94A33035Courtesy of GENERAL MOTORS CORP.
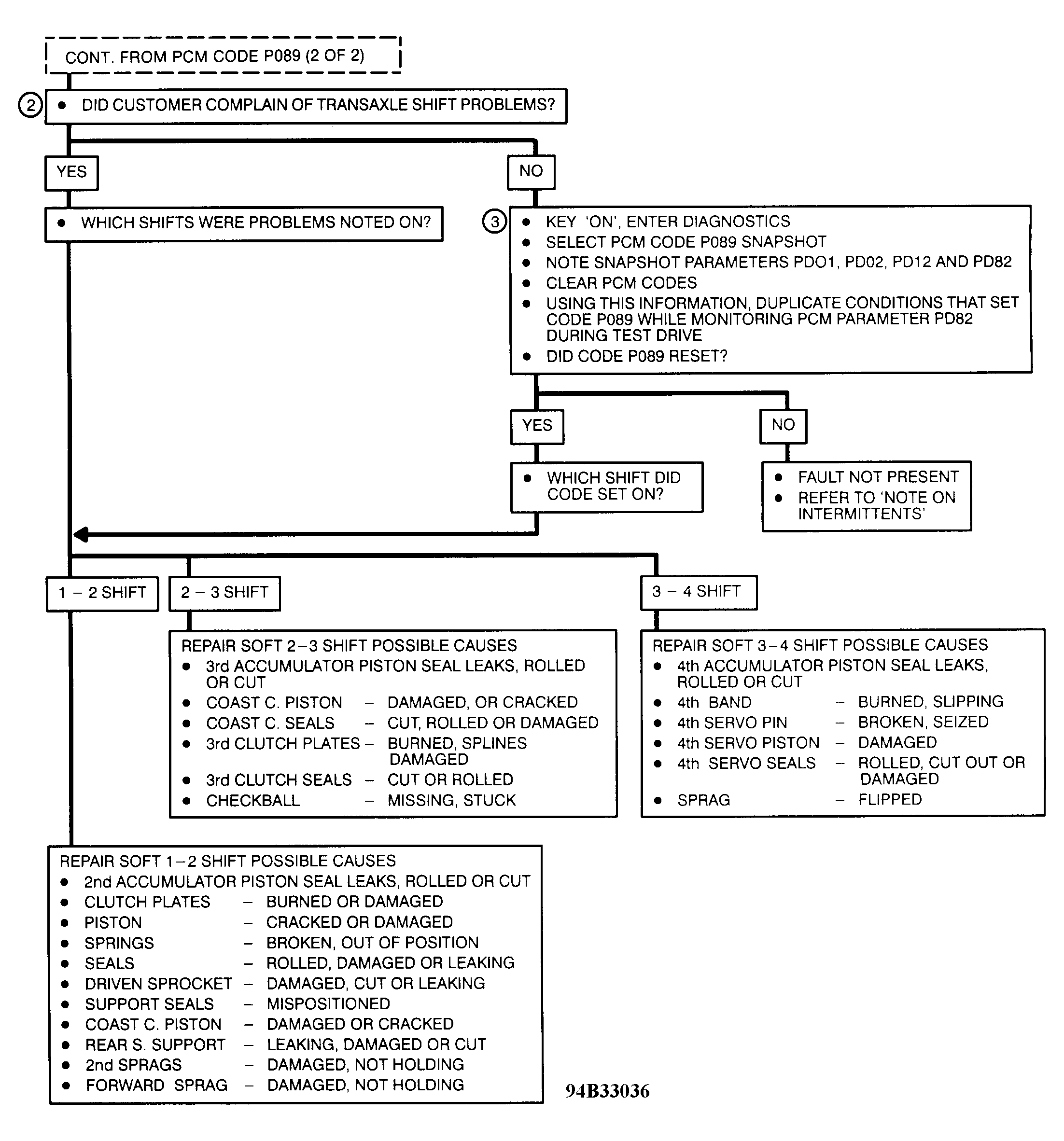
Fig 3: Code P089 Diagnostic Flow Chart - 2 Of 2, Long Shift And Maximum Adapt
G94B33036Courtesy of GENERAL MOTORS CORP.