LEMON Manuals: Even more car manuals for everyone
Home >> Cadillac >> 1992 >> Seville Base >> Repair and Diagnosis >> Engine Performance >> System >> Engine Controls - Tests W/Codes >> Pcm Code Charts >> Pcm Code E024, Speed Sensor Circuit Problem >> Note On Intermittents

Note On Intermittents

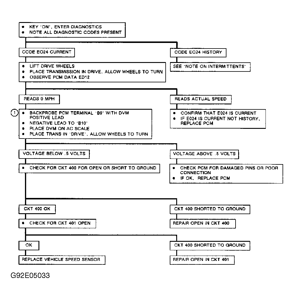
If PCM Code E024 is stored as a history code, select parameter ED12. Lift drive wheels, place transmission in Drive and allow wheels to turn. Manipulate affected wiring while observing parameter ED12. If fault is induced, ED12 will momentarily drop to zero MPH. Check for intermittent opens or shorts to ground on circuits No. 400 and 401. Check terminal contact at VSS and at PCM connector.

Fig 1: PCM Code E024, Schematic, Speed Sensor Circuit Problem
G91A07563Courtesy of GENERAL MOTORS CORP.
Fig 2: PCM Code E024, Flow Chart, Speed Sensor Circuit Problem
G92E05033Courtesy of GENERAL MOTORS CORP.
Fig 3: PCM Code E024
GB0011183