LEMON Manuals: Even more car manuals for everyone
Home >> Acura >> 1994 >> NSX Automatic >> Repair and Diagnosis >> Engine Performance >> System >> Engine Controls - System & Component Testing >> Modules, Motors, Relays & Solenoids >> PGM-FI Main Relay

PGM-FI Main Relay

NOTE: If the car starts and continues to run, the main relay is OK.
  1. Remove the PGM-FI main relay from behind passenger seat. See Fig 1 .
    Fig 1: Locating PGM-FI Main Relay
    G00082795Courtesy of AMERICAN HONDA MOTOR CO., INC.
  2. Attach the battery positive terminal to the No. 4 terminal and the battery negative terminal to the No. 8 terminal of the PGM-FI main relay. Then check for continuity between the No. 5 terminal and No. 7 terminal of the PGM-FI main relay. See Fig 2 .
    • If there is continuity, go on to step 3.
    • If there is no continuity, replace the relay and retest.
    Fig 2: Identifying PGM-FI Main Relay Terminals
    G00107160Courtesy of AMERICAN HONDA MOTOR CO., INC.
  3. Attach the battery positive terminal to the No. 6 terminal and the battery negative terminal to the No. 2 terminal of the PGM-FI main relay. Then check that there is continuity between the No. 1 terminal and No. 3 terminal of the PGM-FI main relay.
    • If there is continuity, go on to step 4.
    • If there is no continuity, replace the relay and retest.
  4. Attach the battery positive terminal to the No. 3 terminal and battery negative terminal to the No. 8 terminal of the PGM-FI main relay. Then check that there is continuity between the No. 5 terminal and No. 7 terminal of the PGM-FI main relay.
    • If there is continuity, the relay is okay. If the fuel pump still does not work, check for intermittent failure. Check for poor connections or loose wires at C773 (fuel pump), C489 (located behind the seat back panels), C491 (fuel pump relay), C152 (fuel pump resistor), C481, C482 (PGM-FI main relay), C160, C161 (located behind the passenger's seat back panel) and ECM.
    • If there is no continuity, replace the relay and retest.
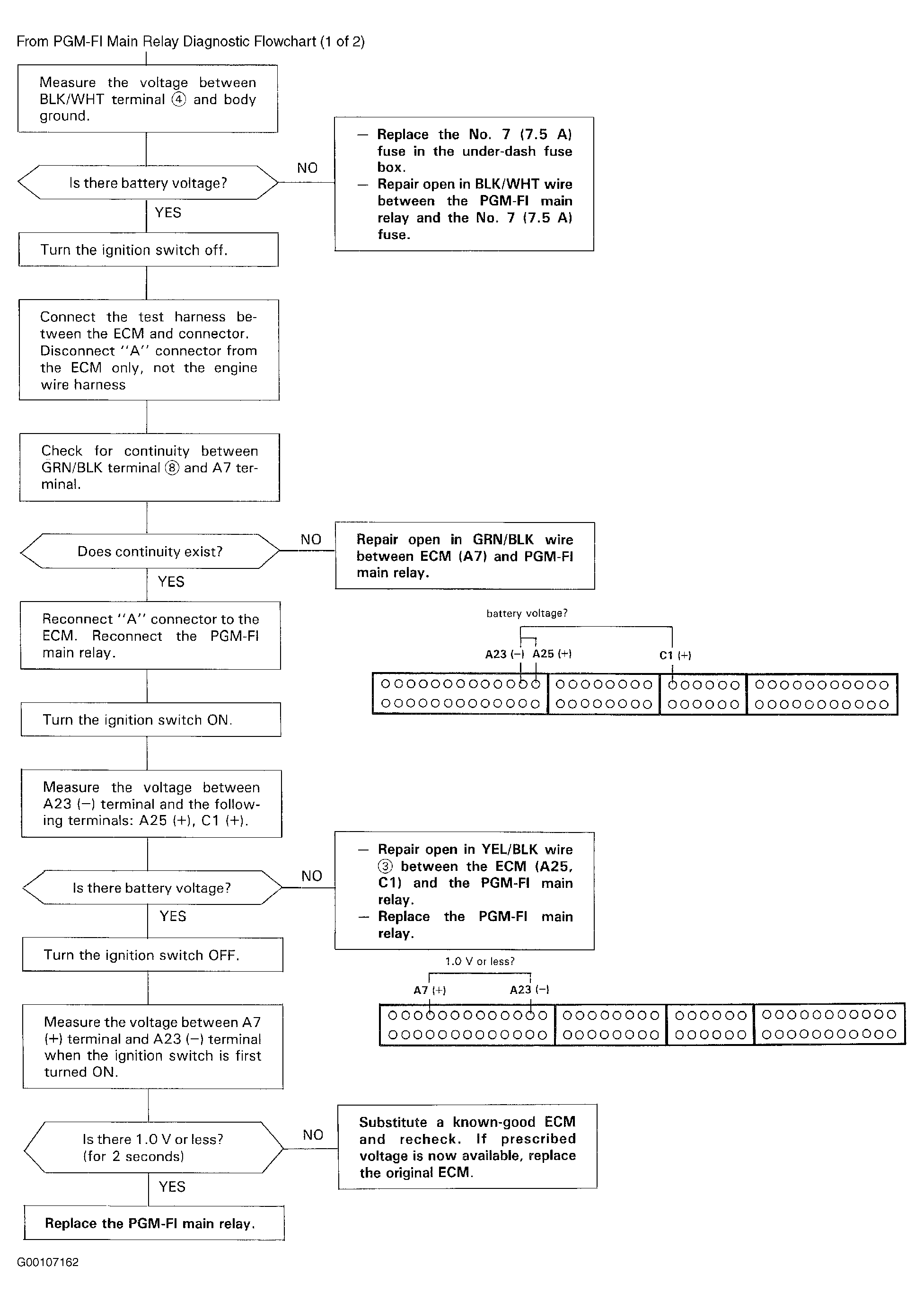
    • For additional testing follow the flowchart. See Fig 3 and Fig 4 .
Fig 3: PGM-FI Main Relay Diagnostic Flowchart (1 Of 2)
G00107161Courtesy of AMERICAN HONDA MOTOR CO., INC.
Fig 4: PGM-FI Main Relay Diagnostic Flowchart (2 Of 2)
G00107162Courtesy of AMERICAN HONDA MOTOR CO., INC.