LEMON Manuals: Even more car manuals for everyone
Home >> Acura >> 1986 >> Legend Standard >> Repair and Diagnosis >> Engine Performance >> System >> Electronic Engine Control System >> Diagnosis & Testing >> Code 13: Atmospheric Pressure Sensor

Code 13: Atmospheric Pressure Sensor

Fig 1: Code 13, PA Sensor Test Chart (Coupe - 1 Of 2)
G61245
Fig 2: Code 13, PA Sensor Test Chart (Coupe - 2 Of 2)
G47245
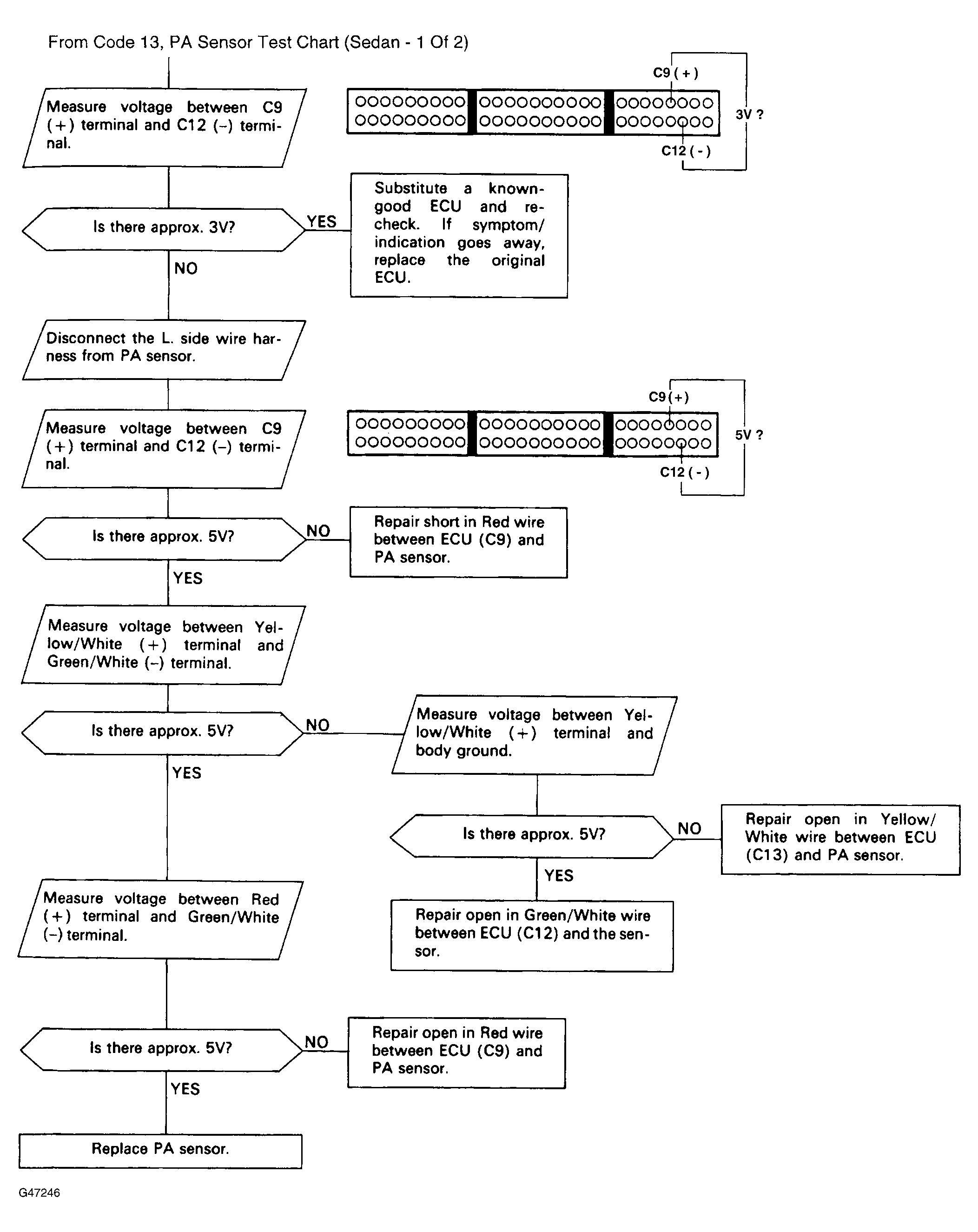
Fig 3: Code 13, PA Sensor Test Chart (Sedan - 1 Of 2)
G61246
Fig 4: Code 13, PA Sensor Test Chart (Sedan - 2 Of 2)
G47246